7  Attribute

In SurvNet gibt es eine Reihe von verschiedenen Attributen oder Variablen die eingegeben werden können. Dabei gibt es einige Besonderheiten.

7.1 Abhängige Felder

Einige Felder können erst bearbeitet werden, wenn eine Eingangsfrage in bestimmter Art und Weise beantwortet wurde. Beispielsweise können Symptome einer Erkrankung erst eingetragen werden, wenn die Frage Sind klinische Informationen verfügbar? mit < Ja > beantwortet wurde. Nähere Informationen zu einem Ausbruch können erst gemacht werden, wenn die Art des Ausbruchs spezifiziert wurde. Bestimmte Schaltflächen (zum Einfügen von Informationen zu Meldungen, Krankenhausaufenthalten, Kontaktpersonen oder Expositionsorten) werden erst aktiv, wenn eine vorgelagerte Frage bejaht wurde.

INFO Wird eine Frage nach verfügbaren Informationen, die zuvor bejaht wurde wieder in < nein > geändert, werden alle evtl. vorgenommenen Einträge in den abhängigen Feldern gelöscht.

7.2 Auswahllisten

Ist zur Eingabe in einem Feld eine Auswahlliste hinterlegt (z.B. Geschlecht bei Fällen, oder Infektionsumfeld bei Ausbrüchen), so können zusätzlich zu den verschiedenen inhaltlichen Ausprägungen (Auswahlmöglichkeiten) noch folgende technische Ausprägungen zulässig sein:

nicht erhoben > ist der Standardwert für eine Auswahlliste; bedeutet, dass bisher kein konkreter Wert ausgewählt wurde, die Bearbeitung jedoch noch erfolgen kann.

nicht ermittelbar > bedeutet, dass mit vertretbarem Aufwand keine konkrete Information ermittelt werden konnte.

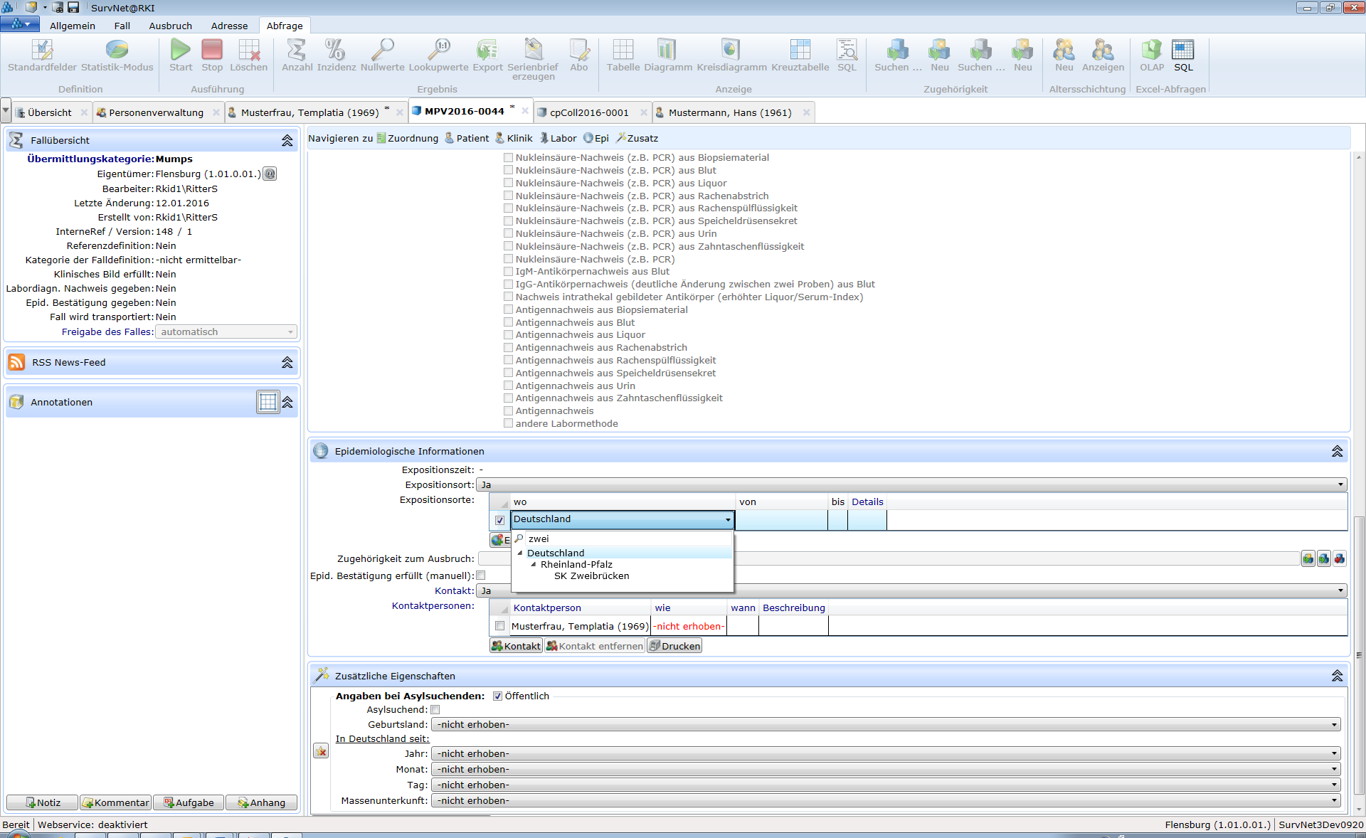
7.3 Strukturierte Auswahllisten

Neben einfachen Auswahllisten, bei denen die einzelnen Listenelemente in vorgegebener Reihenfolge angeboten werden, gibt es auch sogenannte strukturierte (hierarchische) Auswahl­listen (z.B. zur Auswahl des Datensatztyps bei der Suche). Hier verbergen sich hinter allgemein gehaltenen Angaben - gekennzeichnet durch ein davor liegendes offenes Drei­eck image42 - weitere, differenzierte Auswahlmöglichkeiten. Durch Klick auf das Dreieck lässt sich die Auswahl auf die detaillierteren Begriffe erweitern und durch Klick auf image43 wieder schließen.

TIPP Bei einigen Auswahllisten (z.B. Erregerangaben bestimmter Krankheiten oder Expositionsort für Fälle; Ortsangaben bei Adressen) kann ein Suchtext eingegeben werden, anhand dessen die Liste zur Auswahl gefiltert wird.

INFO In hierarchischen Listen liegen die Treffer ggf. auf untergeordneten Ebenen, die dann durch Klick auf das offene Dreieck vor dem Überbegriff aufgeklappt werden müssen.

Abbildung 7.1: Suchfunktion in einer hierarchischen Auswahlliste

7.4 Datumsangaben

Bei allen Datumsfeldern kann das Datum direkt im Format TT.MM.JJJJ (z.B. 22.02.2010) eingetragen/überarbeitet werden. Eingaben im Kurzformat (z.B. 2.2.10, 02022010, 020210) werden auch erkannt und umgewandelt.

Das Datum kann aber auch über die eingebaute Kalenderfunktion durch Klick auf das Kalender­symbol rechts im Eingabefeld eingegeben bzw. überarbeitet werden (Abb.Kalender für Datumsangabe). Hier ist das aktuelle Datum farblich unterlegt. Über die Schaltflächen ⏴und ⏵kann zwischen den Monaten gewechselt werden. Durch Klick auf die Monatsüberschrift gelangt man zur Jahresdarstellung. Durch nachfolgenden Klick auf die Jahresüberschrift zur 10-Jahresaus­wahl.

Aus den Angaben für das Meldedatum von Fällen werden die Meldewoche und das Wochen­jahr berechnet und im Formular hinter dem Feld Meldedatum angezeigt.

Die Meldewochen entsprechen den Kalenderwochen nach DIN 1355. Sie beginnen montags und enden sonntags. Die erste Meldewoche eines Jahres ist die erste Woche, die mindestens 4 Tage des betreffenden Jahres enthält. In das Meldejahr 2009 fallen demnach 53 Wochen, wobei die Meldewoche 01 mit dem 29. Dezember 2008 (Montag) beginnt und die Meldewoche 53 mit dem 3. Januar 2010 (Sonntag) endet. Damit werden für die Betrachtung der Fallzahlen nach Meldewoche die letzten 3 Tage des Kalenderjahres 2008 sowie die ersten 3 Tage des Kalenderjahres 2010 dem (Wochen) Jahr 2009 zugeordnet. Für alle übrigen zeitlichen Betrachtungsweisen (Fälle nach Jahr, Quartal oder Monat) gilt das Kalenderjahr.