18  Erfassen von Fällen

Als Fälle werden alle von einem Gesundheitsamt erzeugten Sachverhalte bezeichnet, die aus einer Meldung einer Erkrankung oder eines Erregernachweises an das Gesundheitsamt resultieren, bzw. von denen das Gesundheitsamt aufgrund eigener Recherchen Kenntnis erhält, und die eine Erkrankungs- bzw. Infektionsepisode einer Person beschreiben. Die Abgrenzung, wann eine solche Episode beginnt und endet, ist abhängig von der Erkrankung und muss im Einzelfall vom Gesundheitsamt entschieden werden.

Sind zwei (oder mehr) meldepflichtige Erreger bei einem Patienten/einer Patientin nachge-wiesen, so sind in SurvNet@RKI auch zwei (oder mehr) Fälle anzulegen. Dies gilt auch bei wiederholten Infektionen mit demselben Erreger. Ob es sich bei einem wiederholten Erreger-nachweis um eine Neuinfek­tion (neue Erkrankungs- bzw. Infektionsepisode) handelt, muss im Einzelfall vom Bearbeiter beurteilt werden.

18.1 Aufbau des Fall-Datenblattes

Das Datenblatt zur Fallerfassung gliedert sich in folgende Abschnitte (Fenster), die sich durch Klick auf die zugehörige blaue Abschnittsleiste auf- und zuklappen lassen:

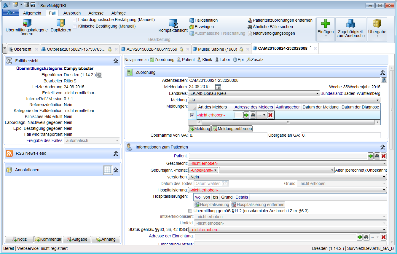
Seitenpanel (links) Bearbeitungsbereich Fallinformationen
image88 Fallübersicht image89 Zuordnung
image90 Annotationen woman3 Informationen zum Patienten/ zur Patientin
image92 Protokoll image93 Klinische Informationen
Feed RSS News-Feed image94 Informationen zum labordiagnostischen Nachweis
image95 Epidemiologische Informationen
image96 Zusätzliche Eigenschaften

Als Beschriftung wird im Reiter eines geöffneten Fall-Datenblattes das Aktenzeichen des Falles verwendet. Ist der Fall mit einer Patienten-Adresse verknüpft, erscheint hier der Name des/der Patienten/-in.

Anhand der unter Klinische Informationen, Informationen zum labordiagnostischen Nachweis und Epidemiologische Informationen gemachten Angaben nimmt SurvNet@RKI eine Bewertung des Falles vor. Das Ergebnis dieser automatisierten Bewertung wird in der symbol_sumFallübersicht zusammengefasst.

Das Fall-Datenblatt ist sehr lang und man muss scrollen, um über die vielen Eingabe-Felder bis zum Ende eines Datenblattes zu gelangen. Die einzelnen Abschnitte lassen sich aber auch gezielt ansteuern: Durch Klick auf einen der unter Navigieren zu angebotenen Schaltflächen
image89 , image99, image93, image100, image95 und image96, rotes Rechteck) landet man direkt im entsprechenden Abschnitt des Fall-Datenblattes.

INFO Steht der Mauszeiger über einem Bereich, in dem ebenfalls gescrollt werden kann, z.B. in der Liste der Hospitalisierungen, wird die scroll-Bewegung dort und nicht im Datenblatt ausgelöst, sofern die Anzahl der Einträge die vorgesehene Fenster-Größe überschreitet. Um im Fall-Datenblatt selbst weiter zu scrollen, bewegen Sie den Zeiger in einen freien Bereich des Datenblattes.

18.2 Merkmale von Fällen

Damit ein Fall gespeichert werden kann, müssen Übermittlungskategorie, Meldelandkreis und Meldedatum, aus welchem die Meldewoche mit Meldejahr berechnet wird, vorhanden sein.

Im Folgenden werden diese und weitere Merkmale von Fällen erläutert. Sofern es sich um automatisch generierte oder aus Angaben berechnete Merkmale handelt, wird darauf und ggf. auch auf den Hintergrund der Berechnung hingewiesen.

18.2.1 Aktenzeichen

Jeder neu angelegte Fall-Datensatz erfordert die Angabe eines Aktenzeichens (Aktenzeichen), das je nach Auswahl entweder manuell vergeben, oder vom System generiert werden kann. Das Standard-Format für das automatisch generierte Aktenzeichen von Fällen lautet:

[Type][Year]-[AutoIncrementPerYearAndRecordType]

z.B. CAM2015-0589 für einen Campylobacter-Fall

Wobei [Type] für den Kurznamen der Krankheit und [Year] für das Kalenderjahr steht. Durch den Zähler [AutoIncrementPerYearAndRecordType] werden Fälle jährlich und fortlaufend, also über die Krankheiten hinweg, durchnummeriert. Sollen die Fälle separat nach Krankheit hoch­gezählt werden, ersetzen Sie den Zähler in den SurvNet-Optionen durch

[AutoIncrementPerYearAndType].

Das automatisch generierte und im Fall-Datenblatt angezeigte Aktenzeichen kann nachträglich weiterbearbeitet, oder durch ein neues, automatisch generiertes Aktenzeichen ersetzt werden.

INFO Verwenden Sie bei manueller Vergabe des Aktenzeichen bitte keine datenschutzrelevanten Informationen (z.B. Namen von Patienten, Einrichtungen oder Straßen).

18.2.2 Übermittlungskategorie

Entsprechend dem Krankheitsbild oder Erregernachweis, lässt sich jeder Fall einer bestimmten Übermittlungskategorie zuordnen. Die Namensgebung richtet sich in der Regel nach der Krank­heit und enthält häufig Hinweise auf den verursachenden Erreger (Bsp. Hantavirus-Erkrankung, Leptospirose).

Durch die Auswahl der Übermittlungskategorie zu Beginn der Erfassung eines Falles wird fest­gelegt, welche klinischen Informationen und labordiagnostischen Nachweise im weiteren Verlauf der Erfassung abgefragt werden. Für einige Übermittlungskategorien muss zusätzlich eine Krankheitsform ausgewählt werden (Bsp. Listeriose: Listeriose des Neugeborenen, oder Schwangerschafts-Listeriose, oder Listeriose, andere Form). Bei anderen Krankheiten wird die Krankheitsform anhand der Angaben zu Symptomen und Laborangaben berechnet (z.B. Denguefieber: Denguefieber oder hämorrhagisches Denguefieber oder Dengue-Schock-Syndrom).

Wird durch nachträglich eingehende Informationen (z.B. Erregernachweis) eine Änderung der Übermittlungskategorie eines Falles erforderlich, so ist dies möglich, erfordert jedoch eine Reihe von weiteren Maßnahmen (Korrektur klinischer und labordiagnostischer Informationen; ggf. Entfernung des Falles aus einem Ausbruch).

18.2.3 Kategorie der Falldefinition, Referenzdefinition, Status, Transport

Auf Grundlage der vom RKI festgelegten Falldefinitionen wird für jeden Fall überprüft, ob die Falldefinition hinsichtlich der klinischen und labordiagnostischen Bestätigung erfüllt ist. Dazu werden die erfassten Informationen zu Symptomen, Labormethoden und -ergebnissen auto­matisch bewertet.

Es werden folgende 5 Falldefinitionskategorien unterschieden:

  • A: Klinisch bestätigter Fall

  • B: Klinisch-epidemiologisch bestätigter Fall

  • C: Klinisch-labordiagnostisch bestätigter Fall

  • D: Labordiagnostisch bestätigter Fall bei nicht bestätigtem klinischen Bild

  • E: Labordiagnostisch bestätigter Fall bei unbekanntem klinischen Bild

TIPP Bei geöffnetem Fall-Datenblatt kann, über den Befehl cube_blue_information Falldefinition im Register Fall der Multifunktionsleiste, für jede Übermittlungskategorie die zugehörige Falldefinition ein- und ausgeblendet werden. Der Stand der angezeigten Falldefinition wird vom Zeitpunkt der Erfassung des Falles und der dabei eingesetzten Software be­stimmt (Schema-Version 3_FD2015).

In den Falldefinitionen des RKI ist außerdem für jede Krankheit festgelegt, welche der genann­ten Falldefinitionskategorien die Referenzdefinition erfüllen. Fälle, die der Referenz­definition genügen, gehen in die statistische Auswertung durch das RKI ein und werden z.B. im Epidemiologischen Bulletin und im Infektionsepidemiologischen Jahrbuch publiziert. Auch die Bewertung eines Falles bezüglich der Referenzdefinition erfolgt automatisiert.

INFO Fälle von Krankheiten, die der Einzelfallkontrolle unterliegen, erfüllen die Referenz­definition erst nach Freigabe.

Gleichfalls automatisch ergibt sich aus den Angaben letztlich, ob es sich um einen Fall im Sinne der Falldefinition handelt, der an die Landesstelle/das RKI transportiert wird. In der Fallübersicht wird der automatische Transport gegenüber einem ggf. manuell veranlassten (erzwungenen) Transport separat ausgewiesen.

In früheren Versionen von SurvNet@RKI konnte neben der automatisierten Bewertung der klinischen und labordiagnostischen Angaben auch eine manuelle Bestätigung vorgenommen werden. Beginnend mit der Version 3.20 ist die manuelle klinische Bestätigung und die manuelle Laborbestätigung für Fälle gemäß Falldefinition 2015 nicht mehr zugelassen und wird bei der Berechnung der Falldefinition nicht mehr berücksichtigt.

Übermittelte Fälle seltener Krankheiten unterliegen der Einzelfallkontrolle durch das RKI und müssen freigegeben werden. Der Status der Freigabe wird am Ende der Fallüber­sicht angezeigt. Fälle seltener Krankheiten genügen nur der Referenzdefinition, wenn sie vom RKI freigegeben wurden. Die Freigabe eines Falles durch das RKI wird über die Landesstellen an die Gesundheitsämter zurück übermittelt.

In der image88 Fallübersicht werden direkt unterhalb der Anzeige der Übermittlungskategorie einige administrative Informationen aufgeführt: Eigentümer (das Gesundheitsamt, das den Fall bearbeitet), Bearbeiter/in der letzten Version des Falles, Datum der letzten Änderung, Mitarbeiter/in, die/der den Fall erstellt/erfasst hat sowie die interne Referenz und Version des Datensatzes. Außerdem wird die Bewertung eines Falles angezeigt: ob der Fall mit seinen näheren Angaben der Referenzdefinition entspricht und ob die Angaben für eine klinische, labordiagnostische und epidemiologische Bestätigung des Falles ausreichen. Hier wird neben der Zuordnung des Falles in die entsprechende Kategorie der Falldefinition auch angegeben ob er übermittlungsfähig ist (transportiert wird) und ob er (sofern er der Einzelfallkontrolle unterliegt) freigegeben wurde.

Abbildung 18.1: Zusammenfassung wichtiger Eigenschaften eines Falles in der Fallübersicht

18.2.4 Meldedatum, Landkreis, zugrundeliegende Meldung

Nach Eingang einer Meldung durch einen Arzt (§ 6 IfSG), ein Labor (§ 7 IfSG) oder eine andere zur Meldung verpflichtete Person (§ 8 IfSG), nach Prüfung der Zuständigkeit und einer inhalt­lichen Bewertung des Sachverhalts, legt das Gesundheitsamt einen Fall in der zutreffenden Übermittlungs­kategorie an. Im Abschnitt image89 Zuordnung des Fall-Datenblattes müssen zu jedem Fall der Land­kreis und das Meldedatum eingetragen werden. Mit Landkreis und Meldedatum werden die örtliche und zeitliche Einordnung des Falls in Standardauswertungen festgelegt.

INFO Als Meldedatum wird standardmäßig das aktuelle Datum bei Anlegen des Falles eingesetzt. Aus dem Meldedatum eines Falles berechnen sich Meldewoche und -jahr. Als Landkreis wird der in den SurvNet-Optionen an Position 1 voreingestellte Landkreis eingetragen. Beide Angaben können nachträglich überarbeitet werden.

Die dem Fall zugrundeliegende Arzt-, Labor-, oder sonstige Meldung sollte mit Angaben zur Art des Melders, sowie zum Datum der Meldung und zum Datum der Diagnose erläutert werden. Sofern in der Datenbank bereits vorhanden, lässt sich auch die Adresse des Meldenden und der Auftraggeber der Untersuchung einbinden. Auch können hier Details zur Meldung und ggf. eine Labornummer zu jeder Meldung eingetragen werden.

INFO Das Datum der Meldung ist das Datum, an dem die Meldung von einem Arzt, Labor, oder anderen Melder an das Gesundheitsamt abgesetzt wurde. Es ist nicht gleichzusetzen mit dem Meldedatum (an dem das Gesundheitsamt Kenntnis von dem Fall erlangt und ihn als solchen anlegt). Damit können zu einem Fall mehrere Meldungen mit unterschiedlichem Datum der Meldung vorliegen, während zu jedem Fall nur ein Meldedatum existiert.

Am Ende des Abschnitts image89 Zuordnung kann im Feld zuständige/r Bearbeiter/-in eingetragen werden, welche/r Mitarbeiter/in sich inhaltlich mit dem Fall befasst. Wird der Fall zur Kenntnisnahme an andere Gesundheitsamt übermittelt, wird dies unter Beteiligte Gesundheitsämter angezeigt.

18.2.5 Informationen zum Patienten/zur Patientin

In diesem Abschnitt des Fall-Datenblattes werden neben Informationen zu Gemeindekennziffer, Geschlecht, Geburtsmonat und –jahr des Patienten/der Patientin auch evtl. Todesumstände, Hospitalisierungen, Betreuung/Unterbringung/Tätigkeit in einer Einrichtung, Erkrankung im Rahmen eines nosokomialen Ausbruchs, Blut-Organ- und Gewebespenden sowie, für impfpräventable Krankheiten, Angaben zum Impfstatus erhoben.

Bei Angabe der Todesumstände (Grund) sollte unbedingt vermerkt werden, ob der Patient/die Patientin direkt oder indirekt an der übermittelten Infektionskrankheit verstorben ist. Verwenden Sie zur Beurteilung des Sachverhalts die Angaben auf der Todesbescheinigung (Teil I a bis c). Sofern die übermittelte Krankheit nicht als Teil der zum Tod führenden Kausalkette genannt ist, sollte ‚aufgrund anderer Ursache’ ausgewählt werden.

Für Nosokomiale Ausbrüche (z.B. §6 Abs. 3 IfSG) ist die Zahl der „betroffenen Patienten” übermittlungspflichtig. Da die ermittelten Kolonisationen als zu einem Ausbruchsgeschehen zugehörig anzusehen sind, kann interpretiert werden, dass eine Übermittlung von Kolonisationen dazu zu zählen ist, d.h. nicht nur infizierte, sondern auch kolonisierte Fälle werden übermittelt. Zur näheren Eingrenzung des Infektions-Umfeldes stehen verschiedene ambulante und stationäre Einrichtungen zur Auswahl.

INFO Fälle, für die „Nosokomialer Ausbruch (z.B. §6 Abs. 3 IfSG)” ausgewählt ist, werden unabhängig von weiteren Angaben immer übermittelt.

In Feldern, die Impfungen betreffen, sollten nur dokumentierte (z.B. im Impfpass) oder vergleichbar zuverlässige und vollständige Angaben eingetragen werden. Anamnestische Informationen von Patienten oder Angehörigen insbesondere zu länger zurückliegenden Impfungen sind häufig nicht verlässlich und können lückenhaft sein.

Unvollständige Angaben (ohne Datum der letzten Impfung, Anzahl der Impfdosen oder Impfstoff) erlauben keine zuverlässige Bewertung des Impfstatus und sind damit in der Regel nicht verwertbar.

INFO Hinterlegte Namen und Adressen z.B. des/der Patienten/-in, der Krankenhäuser, Pflegeeinrichtungen oder Betriebsstätten dienen ausschließlich der Bearbeitung im Gesundheitsamt und werden nicht an übergeordnete Stellen übermittelt. Die entsprechenden Felder werden in der Landesstelle und im RKI nicht angezeigt.

TIPP Nicht übermittelte Inhalte eines Falles werden im Fall-Datenblatt durch blaue Beschriftung des entsprechenden Eingabefeldes (z.B. Patient/-in) besonders hervorgehoben.

18.2.6 Klinische Informationen

In diesem Abschnitt des Fall-Datenblattes werden klinische Informationen näher spezifiziert. Zunächst wird hier für alle Krankheiten gleichermaßen der Erkrankungsbeginn abgefragt und für einige Übermittlungskategorien zusätzlich, ob eine Infektion mit einhergehenden Krankheitszeichen oder lediglich eine Besiedelung (Kolonisation) durch den Erreger vorliegt. Aus dem angegebenen Erkrankungsbeginn wird unter Berücksichtigung der Inkubationszeit die mögliche Expositionszeit berechnet und im Abschnitt ‚Epidemiologische Informationen’ (s.u.) angezeigt. Die nachfolgende Auswahl an Symptomen bzw. Kriterien richtet sich nach der (vorab ausgewählten) Übermittlungskategorie des Falles. Für einzelne Krankheiten kann eine spezielle Krankheitsform ausgewählt werden, für andere wiederum wird die Krankheitsform aus den ausgewählten Symptomen und Kriterien berechnet.

INFO Die Angaben zu Symptomen und Kriterien können erst getätigt werden, wenn im Feld Klinische Informationen verfügbar < ja >, bzw. < ja, mit Symptomatik, die für die gemeldete Krankheit bedeutsam ist > eingetragen wurde. Andernfalls erscheinen die nachfolgenden Felder ‚ausgegraut’ und können nicht bearbeitet werden.

INFO Wählen Sie < Ja, aber ohne Symptomatik, die für die gemeldete Krankheit bedeutsam ist >, wenn Symptome bekannt sind, die nicht zur Meldekategorie passen bzw., wenn bekannt ist, dass keine Symptome vorliegen.

Entsprechen die angegebenen Symptome dem klinischen Bild gemäß Falldefinition, wird in der Fallübersicht Klinisches Bild erfüllt: ja (berechnet) angezeigt. Für bestimmte Erkrankungen wird zwischen einem spezifischen klinischen Bild und einem unspezifischen klinischen Bild unterschieden. Zeigt ein Fall lediglich die Symptome des unspezifischen klinischen Bildes, so erscheint in der Fallübersicht hinter Klinisches Bild erfüllt: ja (unspezifisch berechnet).

Für Krankheiten, für die nach § 6 Abs. 1 IfSG der Verdacht einer Erkrankung meldepflichtig ist, hat gemäß § 9 Abs. 3 IfSG der Meldende dem Gesundheitsamt unverzüglich anzugeben, wenn sich eine Verdachtsmeldung nicht bestätigt hat. Diese Information, z.B. nach Nachweis eines anderen Erregers, kann unter Verdachtsfall eingetragen werden: Wird hier ‚Verdacht nicht bestätigt’ ausgewählt, so erfüllt der Fall bei Bewertung gemäß Falldefinition unabhängig von den weiteren Angaben nicht mehr die Referenzdefinition, wird aber gemäß § 11 Abs. 1 Nr. 1 Buchst. c IfSG übermittelt.

18.2.7 Informationen zum labordiagnostischen Nachweis

In diesem Abschnitt des Fall-Datenblattes können Angaben zu Erregern, Toxinen, Nachweismethoden, Resistenzen etc. vorgenommen werden, sobald im Feld Laborangaben verfügbarja > ausgewählt ist. Auch hier richtet sich die Feldauswahl nach der Übermittlungskategorie des Falles.

Entsprechen die Ergebnisse der labordiagnostischen Untersuchungen den geforderten Nach-wei­sen gemäß Falldefinition, so wird in der Fallübersicht Labordiagn. Nachweis gegeben: ja (berechnet) angezeigt. Führt die automatisierte Bewertung nicht zur labordiagnostischen Bestätigung, weil z.B. ein verbesserter Labornachweis verwendet wurde, der in der Liste der Erregernachweise noch nicht berücksichtigt ist, sollte der Nachweis in einem Kommentarfeld näher erläutert werden. Falls der Fall so nicht automatisch übermittelt wird, kann die Übermittlung erzwungen werden.

18.2.8 Epidemiologische Informationen

Als Expositionsort wird der geografische Ort bezeichnet, an dem sich der/die Erkrankte/Infizierte zur angegebenen Expositionszeit (berechnet aus Erkrankungsbeginn und Inkubationszeit; s.o.) aufgehalten hat. Bei Reiseanamnese besteht die Möglichkeit, Reisen bzw. Aufenthalte bzgl. Beginn und Dauer näher zu beschreiben. Etwaige Einträge sollten sich im Wesentlichen auf den ausgewiesenen Zeitraum beziehen. Neben Expositionsort und -zeit kann zusätzlich eine Einrichtung angegeben werden. Der Name der Einrichtung und ihre Adresse werden nicht übermittelt.

INFO Für die Auswahl des Expositionsortes ist eine strukturierte Auswahlliste hinterlegt. Allgemeine Angaben (wie z.B. „Deutschland”) hinter denen sich detailliertere Begriffe (Bundesländer bzw. Landkreise) verbergen, lassen sich durch Klick auf ein davor liegendes offenes Dreieck weiter differenzieren. Für das Ausland können Gebiete der ersten Verwaltungsebene unterhalb der Länderebene erfasst werden. Am Ende der Liste kann, an Stelle eines Landes, auch ein Kontinent oder das Ausland (Land unbekannt) ausgewählt werden.

Ergeben sich Hinweise, dass der Fall in einem epidemiologischen Zusammenhang mit einem oder mehreren Fällen steht, kann die Zugehörigkeit zu einem Ausbruch im Abschnitt Epidemiologische Informationen des Fall-Datenblattes festgehalten werden. Durch die Zuordnung zu einem Ausbruch erfährt der Fall automatisch seine (berechnete) epidemiologische Bestätigung. Ausnahmen bilden hier Erkrankungen, für die laut Falldefinition eine epidemiologische Bestätigung entfällt.

Epidemiologische Bestätigungen außerhalb von Ausbrüchen erfolgen nicht automatisch. Erfüllt der Fall die Kriterien, die zur epidemiologischen Bestätigung gemäß Falldefinition führen und liegen damit unabhängig von der Zugehörigkeit zu einem Ausbruch belastbare Hinweise auf den Infektionsweg vor, so ist die epidemiologische Bestätigung des Falles manuell zu vergeben. Für Fälle bestimmter Übermittlungskategorien werden zur näheren Spezifizierung der epidemiologischen Bestätigung vordefinierte Expositionsrisiken abgefragt.

In den epidemiologischen Informationen kann auch der Kontakt zu Personen angegeben werden, bei denen es zu einer weiteren Übertragung der Infektion gekommen sein kann. Dazu werden dem Fall Kontaktpersonenvorgänge zugeordnet, in denen die Kontakte gebündelt werden. Als Kontaktperson kommen Personen in Frage, die infolge des Kontaktes möglicherweise infiziert wurden, aber (noch) nicht erkrankt sind oder (noch) nicht untersucht wurden. Um Infektionsketten zu erfassen, kann für Fälle von Mensch zu Mensch übertragbaren Krankheiten unter mutmaßlich angesteckt bei ein bereits erfasster Fall hinterlegt werden, zu dem Kontakt bestand und bei dem sich der Fall wahrscheinlich angesteckt hat.

INFO Die hier hinterlegten Namen und Adressen der Kontaktpersonen dienen ausschließ-lich der Bearbeitung im Gesundheitsamt und werden nicht übermittelt.

18.2.9 Zusätzliche Eigenschaften

SurvNet@RKI bietet die Möglichkeit zur strukturierten Eingabe besonderer, wiederkehrender Sachverhalte, zu deren Beschreibung die im Fall-Datenblatt vorhandenen Felder nicht ausrei­chen, neue Felder bzw. Feldgruppen hinzuzufügen.

INFO Zusätzliche Eigenschaften sind nicht dazu gedacht, Besonderheiten eines einmaligen Einzelfalles abzubilden. Verwenden Sie für derartige Mitteilungen das Kommentarfeld.

Die nachfolgenden Unterkapitel beschreiben die Vorgehensweise zur Erfassung und Bearbeitung von Fällen. Alternative Pfade sind - soweit relevant - dargestellt.

18.3 Manuelles Anlegen und Bearbeiten eines Falles

Nach Eingang und Bewertung einer Arzt-, Labor-, oder sonstigen, in schriftlicher Form vorliegenden Meldung sollten Sie zunächst überprüfen, ob aufgrund einer anderen, zum Fall gehörenden Meldung oder eigener Ermittlung bereits ein Fall angelegt wurde.

Sofern ein neuer Fall händisch eingeben werden muss,

  • Öffnen Sie über den SurvNet-Button Startbutton das Startmenü und wählen Sie > image12 Neu
    alternativ:
    Wählen Sie in der Schnellzugriffsleiste die Schaltfläche Neuer Datensatz
    oder:
    Tastenkombination Strg+N**.

Es erscheint das Fenster Neuer Datensatz.

  • Wählen Sie als Kategorie: Fall und danach die zutreffende Übermittlungskategorie.
    Falls Sie ein Aktenzeichen manuell vergeben wollen, entfernen Sie das Häkchen unter Generieren und tragen Sie das Aktenzeichen jetzt ein; bestätigen Sie anschließend Ihre Auswahl.

Es erscheint das Datenblatt für den neuen Fall der ausgewählten Übermittlungskategorie.

  • Tragen Sie die ihnen vorliegenden, fallbezogenen Daten ein;

  • image14 Speichern Sie den Fall.

INFO Werden für den Fall unplausible oder inkonsistente Angaben gemacht, werden diese durch eine gelbe Umrandung des/der entsprechenden Feldes/er hervorgehoben und es erscheint eine erläuternde Fehlermeldung. Überprüfen Sie bitte die markierten Felder und nehmen Sie die notwendigen Korrekturen vor. Ein Fall kann trotz unplausibler Angaben gespeichert und übermittelt werden.

Abweichend von der hier beschriebenen Vorgehensweise können Sie auch zuerst die Angaben zu Person und Adresse des Patienten/der Patientin erfassen bzw. eine bereits vorhandene Personenadresse über die Personensuche bzw. Personenverwaltung auswählen. Der Fall kann dann aus dem Adressdatenblatt heraus angelegt werden.

TIPP : Ein neuer Fall kann auch aus der Liste der Krankheiten heraus angelegt werden. Markieren Sie dazu die gewünschte Übermittlungskategorie und betätigen Sie die Schaltfläche cube_grey_new Neu am unteren Rand der Liste. Die Schaltfläche cube_blue_information Falldefinition öffnet die zur Krankheit gehörende Falldefinition.

18.3.1 Meldung hinzufügen

INFO Dieser Abschnitt beschreibt die Dokumentation des Meldungseingangs per Fax.

Im Abschnitt Zuordnung des Fall-Datenblattes ist nach Anlegen eines Falles für das Feld Meldung, standardmäßig < ja > voreingestellt. Um die dem Fall zugrundeliegende Arzt-, Labor-, oder sonstige Meldung näher zu spezifizieren gehen Sie wie folgt vor:

  • betätigen Sie im Fall-Datenblatt in der Liste der Meldungen die Schaltfläche image103 Meldung oder in der Gruppe Einfügen im Register Fall der Multifunktionsleiste image103 Meldung.

Im Fall-Datenblatt erscheint in der Liste der Meldungen eine Zeile für die nähere Beschreibung der zugrundeliegenden Arzt-, Labor-, oder sonstigen Meldung.

  • Wählen Sie im ersten Feld der Liste die Art des Melders aus. Tragen Sie das Datum der Meldung und/oder das Datum der Diagnose ein. Klicken Sie dazu in das jeweilige Feld der Liste.

Im Feld Adresse des Melders der Liste können Sie die Melder-Adresse hinterlegen. In der Auswahlliste werden Ihnen bereits vorhandene, zur Art des Melders passende, Adressen von Meldern mit Kurzname und Ortsangabe nach Häufigkeit der Verwendung absteigend sortiert zur Auswahl angeboten.

Abbildung 18.2: Auswahlliste

Sollten Sie die Einrichtung in der Vorauswahl nicht finden,

  • wählen Sie find Verknüpfung zu vorhandenem Datensatz.

Er erscheint Suchen: Einrichtung.

  • Suchen Sie nach Aktenzeichen InterneRef, Name der Einrichtung, Straße oder Stadt. Sie können die Suche auch auf eine oder mehrere Einrichtungsarten eingrenzen.

  • Markieren Sie den passenden Melder-Datensatz und bestätigen Sie Ihre Auswahl.

Wenn Sie einen neuen Melder anlegen wollen,

  • wählen Sie add-2 Verknüpfung zu neuem Datensatz.

Es erscheint ein Datenblatt für die Erfassung von Einrichtungsadressen.

Der Kurzname der meldenden Einrichtung erscheint im Feld Adresse des Melders.

Analog kann im Feld Auftraggeber die Adresse der Einrichtung (z.B. Hausarztpraxis), die die Untersuchung des Falles ursprünglich veranlasst hat, eingetragen werden.

TIPP Ist im Adress-Datenblatt des Melders eine E-Mailadresse eingetragen, so kann direkt aus dem Fall heraus eine Nachricht an den Melder verschickt werden. Verwenden Sie dazu die Schaltfläche E-Mail versenden in der vorletzten Spalte der Liste der Meldungen. Es öffnet sich eine E-Mail in ihrem Standardprogramm, bei der die Empfänger-Mailadresse und im Betreff das Aktenzeichen des Falles eingetragen sind.

18.3.2 Patientenadresse zufügen

Sie möchten Ihnen vorliegende Patienteninformationen dokumentieren und mit dem Fall-Datensatz verknüpfen.

Im Abschnitt Informationen zum Patienten/zur Patientin

  • wählen Sie im Feld Patient/-in: > add-2 Verknüpfung zu neuem Datensatz, wenn Sie einen neuen Patienten-Datensatz anlegen wollen.

Es erscheint ein Datenblatt für die Erfassung von Personenadressen.

  • Geben Sie hier die patientenbezogenen Daten ein.

Wenn der Patienten-Datensatz bereits vorhanden ist,

  • wählen Sie im Feld Patient/-in: > find Verknüpfung zu vorhandenem Datensatz,

Er erscheint Suchen: Personenadresse.

  • Suchen Sie nach Aktenzeichen InterneRef, oder enthaltenem Text (in Name, Vorname, Straße oder Stadt).

  • Markieren Sie den passenden Adress-Datensatz und bestätigen Sie ihre Auswahl.

INFO Nach Verknüpfung eines Falles mit einer Patientenadresse ändert sich auch die Beschriftung im Reiter des Fall-Datenblattes: es erscheint an Stelle des Aktenzeichen <Nachname> und <Initiale des Vornamens>. Die Namensangaben werden auch im Feld < Patient/-in > des Fall-Datenblattes angezeigt. Zusätzlich zum Namen des/der Patienten/-in werden auch Geburtsmonat, –jahr und Geschlecht und ggf. auch das Sterbedatum in das Fall-Datenblatt übernommen.

18.3.3 Hospitalisierung hinzufügen

Sie haben Kenntnis über einen oder mehrere Krankenhausaufenthalt/e des betroffenen Patienten/ der Patientin im Zusammenhang mit der/m gemeldeten Krankheit/Erregernachweis.

Im Abschnitt Informationen zum Patienten/zur Patientin

  • wählen Sie im Feld Hospitalisierung: < ja >.

Die Schaltfläche image106 Hospitalisierung wird aktiviert.

  • Betätigen Sie die Schaltfläche image106 im Fall-Datenblatt oder in der Gruppe Einfügen im Register Fall der Multifunktionsleiste image106 Hospitalisierung .

Im Fall-Datenblatt erscheint in der Liste der Hospitalisierungen eine Zeile für die nähere Beschreibung des Krankenhausaufenthaltes. Um Eintragungen zu Einrichtung, Zeitraum, Grund, Region und Details der Hospitalisierung vorzunehmen, klicken Sie auf das jeweilige Feld

  • Machen Sie unter von und bis Angaben zu Beginn und Ende der Hospitalisierung

  • Geben Sie unter Grund an, ob der Krankenhausaufenthalt wegen der gemeldeten oder wegen einer anderen Erkrankung erfolgt ist.

Im Feld wo der Liste können Sie die Adresse des Krankenhauses hinterlegen.

Wenn Sie eine neue Krankenhaus-Adresse anlegen wollen,

  • wählen Sie add-2 Verknüpfung zu neuem Datensatz.

Es erscheint ein Datenblatt für die Erfassung von Einrichtungsadressen.

Wenn sie eine bereits vorhandene Krankenhaus-Adresse übernehmen wollen, die in der lokalen Datenbank bereits als Datensatz vorhanden ist, öffnen Sie die Auswahlliste und wählen Sie den passenden Eintrag aus. Sollten Sie die Einrichtung in der Vorauswahl nicht finden,

Abbildung 18.3: Auswahlliste
  • wählen Sie find Verknüpfung zu vorhandenem Datensatz.

Er erscheint Suchen: Einrichtung.

  • Suchen Sie nach Aktenzeichen InterneRef, oder enthaltenem Text (in Name der Einrichtung, Straße oder Stadt).

  • Markieren Sie den passenden Krankenhaus-Datensatz und bestätigen Sie Ihre Auswahl.

  • Geben Sie die Dauer des Krankenhausaufenthaltes und den Grund der Hospitalisierung an.

INFO Bei der Adress-Suche ist unter Suchen nach ‚Krankenhaus’ als Art der Einrichtung voreingestellt. Entfernen Sie diese Vorauswahl, falls die von Ihnen angelegten Einrichtungen noch nicht nach Art der Einrichtung klassifiziert sind.

Im Feld Region können sie das Krankenhaus verorten. Dieses Feld wird übermittelt und Angaben sind insbesondere bei Krankenhausaufenthalten im Ausland wichtig.

Zum Vermerk von Besonderheiten, die im Rahmen der Hospitalisierung aufgetreten und die für die Bearbeitung des Falles relevant sind, steht Ihnen das Feld Details zur Verfügung. Dieses Feld wird nicht übermittelt.

18.3.4 Betreuung/Unterbringung/Tätigkeit in Einrichtung

Die Fallperson ist tätig oder untergebracht/betreut in einer oder mehreren Einrichtung/en im Sinne §§23, 33, 35, 36 oder 42. Sie möchten den Sachverhalt und die Adresse/n der Einrichtung/en dokumentieren.

  • Zunächst muss bei Βetreuung/Unterbringung/Tätigkeit in Einrichtung: < Ja > ausgewählt werden

  • Jetzt kann in der nachfolgenden Liste der Betreuungen/Unterbringungen/Tätigkeiten in einer Einrichtung, ein Einrichtungs-Eintrag hinzugefügt werden. Betätigen Sie dazu die Schaltfläche image106 Einrichtung hinzufügen

    Es erscheint eine Zeile für die Erfassung des Sachverhalts (Zeitraum von/bis, Bezug zur Einrichtung (als), Art der Einrichtung. Außerdem kann die Adresse der Einrichtung und eine Beschreibung hinterlegt werden.

    Um die Art der Einrichtung zu spezifizieren

  • öffnen Sie die hierarchische Auswahlliste . Durch Klick auf das offene Dreieck vor jedem Eintrag kann die zugehörige detailliertere Auswahl geöffnet werden

Um die Adresse der Einrichtung zu hinterlegen

  • wählen Sie im Feld Adresse der Einrichtung: > find Verknüpfung zu vorhandenem Datensatz.

Er erscheint Suchen: Einrichtung.

  • Suchen Sie nach Aktenzeichen InterneRef oder nach enthaltenem Text (in Namen, Straße, PLZ, Ort oder Kommentar).

  • Markieren Sie den passenden Einrichtungs-Datensatz und bestätigen Sie Ihre Auswahl.

Informationen, die Aufschluss über die Verbindung zwischen Fall und Einrichtung geben, können im Feld Einrichtung-Details vermerkt werden.

INFO Bei dieser Art der Adress-Suche sind unter Suchen nach alle Einrichtungsarten ausgewählt. Entfernen Sie die Gesamtauswahl, falls Sie die Suche näher eingrenzen wollen und sicher sind, dass alle von Ihnen angelegten Einrichtungen nach Art klassifiziert sind.

Ist die Adresse der Einrichtung noch nicht in der lokalen Datenbank enthalten,

  • wählen Sie add-2 Verknüpfung zu neuem Datensatz.

Es erscheint ein Datenblatt für die Erfassung von Einrichtungsadressen.

18.3.5 Expositionsort hinzufügen

Es liegen Ihnen Informationen darüber vor, wo sich der/die Erkrankte/Infizierte zur errechneten Expositionszeit bzw. zum wahrscheinlichen Zeitpunkt der Infektion aufgehalten hat.

  • Geben Sie im Abschnitt Epidemiologische Informationen im Feld Expositionsort < ja > an.

Die Schaltfläche image107 Expositionsort hinzufügen wird aktiviert.

Nach Betätigen der Schaltfläche image107 im Fall-Datenblatt oder in der Gruppe Einfügen im Register Fall der Multifunktionsleiste image107 Expositionsort erscheint in der Liste der Expositionsorte eine neue Zeile.

Um Eintragungen zum Expositionsort und der Dauer eines zeitlich begrenzten Aufenthaltes vorzunehmen, klicken Sie in das jeweilige Feld (wo, von, bis).

Die kleinste wählbare geografische Einheit ist für Deutschland die Land-/Stadtkreisebene, für das Ausland alle Gebiete der ersten Verwaltungsebene unterhalb der Länderebene. Bei komplexer Reiseanamnese können mehrere Expositionsorte benannt und hinsichtlich der Aufenthaltsdauer beschrieben werden.

18.3.6 Kontaktpersonenvorgang hinzufügen

Sie haben Kenntnis über eine oder mehrere Kontaktpersonen des/der betroffenen Patienten/-in. Unter Kontakt ist hier jeder enge/direkte Kontakt zu verstehen, bei dem es zur Übertragung der Infektion kommen kann.

Um die Kontakte zu erfassen, legen Sie zunächst einen Kontaktpersonenvorgang an:

  • Betätigen Sie dazu im Feld Kontaktpersonenvorgänge die Schaltfläche .

INFO In SurvNet@RKI kann eine Person mehrere Rollen einnehmen; sie kann sowohl Patient/-in wie auch Kontakt sein. Haben Sie eine Person bereits als Kontakt (mit Name, Adresse etc.) im Datenbestand aufgenommen und tritt sie später als Patient/-in in Erscheinung, muss die Adresse nicht erneut (als Patient/-in) angelegt werden.

TIPP Um die Kontaktpersonen zu gruppieren, können Sie auch mehrere separate Kontaktpersonenvorgänge zum Fall anlegen (z.B. für Familien-Kontakte, Arbeitsplatz-kontakte)

18.3.7 Meldung, Hospitalisierung, Expositionsort oder Kontaktpersonenvorgang entfernen

Einträge in Listen wie zu Meldungen, Hospitalisierungen etc. lassen sich über eine Schaltfläche am unteren Rand der jeweiligen Eingabemaske entfernen. Um die Schaltfläche (z.B. form_green_delete Meldung entfernen) zu aktivieren muss mindestens eine zu entfernende Zeile in der Liste markiert sein. Sind mehrere Einträge (z.B. Kontakte) vorhanden, können diese einzeln oder gemeinsam ausgewählt und gelöscht werden.

18.4 Anzeige einer DEMIS-Meldung im/zum Fall

Um den Inhalt einer elektronischen Meldung im Fall anzeigen zu lassen,

  • markieren Sie die entsprechende Meldung in der Liste der Meldungen zum Fall

  • klicken Sie anschließend auf image110 Meldung ein-/ausblenden im Register Meldung der Menüleiste.

Abbildung 18.4: Meldungsanzeige im Fall

18.5 Öffnen eines Falles

Sie möchten einen bereits vorhandenen Fall-Datensatz öffnen, um ihn weiter zu bearbeiten. Sofern Sie konkrete Informationen zum Fall, wie z.B. Aktenzeichen oder Name des/der Patienten/-in zur Hand haben,

  • betätigen Sie im Startmenü oder in der Schnellzugriffsleiste die Schaltfläche image13 Öffnen Datensatz oder gehen Sie in das Register Öffnen in der data_sumÜbersicht.
    alternativ:
    Tastenkombination Strg+O.

  • Wählen Sie die Kategorie Fall und ggf. die passende Übermittlungskategorie.

  • Geben Sie einen passenden Suchtext (z.B. das Aktenzeichen oder einen Teil davon) ein; beachten Sie dabei in den erweiterten Suchoptionen (Suchen nach) die Felder, die bei der Suche berücksichtigt werden. Wollen Sie einen Fall nach Patientenname suchen, setzen Sie unbedingt das Häkchen bei < Patient >.

  • Starten Sie die Suche über die Schaltfläche find Suchen.

  • Markieren Sie den Datensatz im Suchergebnis und öffnen Sie ihn durch Doppelklick oder < ok >.

Das Datenblatt des gesuchten Falles wird angezeigt.

TIPP Durch Doppelklick auf die Überschrift (Suchen: Alle ) lässt sich das Suchfester auf Vollbild-Ansicht vergrößern.

Fälle lassen sich auch über die cube_grey_view Fallverwaltung filtern und anzeigen. Allerdings bietet die Fallverwaltung, abgesehen vom Aktenzeichen keine Volltext-Suche, sondern erlaubt lediglich ein Filtern der vorhandenen Fälle nach Kriterien wie z.B. Meldewoche, Meldejahr oder Kategorie der Falldefinition.

18.6 Zufügen von Annotationen

Zum besseren Verständnis eines Falles und zum Austausch von Informationen bei der Bearbeitung durch mehrere Mitarbeiter im Gesundheitsamt kann es hilfreich sein, im Abschnitt Annotationen des Fall-Datenblattes Erläuterungen in Form von image113 Notiz, note_add Kommentar, calendar_add Aufgabe und document_attachment_add Dokument-Anhang beizufügen.

Mit Ausnahme von Notizen, die ausschließlich zum internen Informationsaustausch gedacht sind, können alle anderen Annotationen transportiert werden, um beispielsweise durchgeführte Maßnahmen zu dokumentieren, Bemerkungen über den Verlauf weiterer Recherchen festzuhalten oder Erläuterungen zu bestimmten Angaben im Fall-Datenblatt vorzunehmen.

INFO Bitte beachten Sie, dass Annotationen, die übermittelt werden sollen, als öffentlich markiert und so verfasst werden, dass sie keine personen-bezogene Daten ent­halten. Bestätigen Sie dies durch Setzen des Häkchens im gleichnamigen Feld.

Annotationen, die in einer Instanz (Gesundheitsamt, Landesstelle oder RKI) angelegt wurden, können von allen Benutzern der Instanz bearbeitet werden. Das Anfügen von Annotationen zu einem Fall ist nicht auf den Eigentümer des Falles (das Gesundheitsamt) beschränkt. Auch Landesstelle und RKI können Fälle damit versehen.

18.7 Protokoll

Das Protokoll ist zum internen Gebrauch gedacht und kann, im Gegensatz zu Kommentaren, Aufgaben und Dokument-Anhängen, nicht übermittelt werden. Während sich Notizen und andere Annotationen bearbeiten und löschen lassen, sobald sie ihren Zweck erfüllt haben, sind Einträge im Protokoll im Nachhinein nicht veränderbar. Zu jedem Eintrag werden Datum, Uhrzeit und Bearbeiter automatisch festgehalten.

Um einen Protokoll-Eintrag vorzunehmen

  • Schreiben Sie in das Freitextfeld am unteren Rand des Protokoll-Abschnitts und

  • Betätigen Sie anschließend die Schaltfläche image117 Eintrag hinzufügen.

TIPP Nach Klick auf die Schaltfläche fit_to_size Vergrößern öffnet das Protokoll in einem eigenen Fenster. Durch Doppelklick auf die Überschrift (Protokoll des Datensatzes Aktenzeichen) des Fensters lässt sich das Protokoll auf Vollbild-Ansicht vergrößern.

18.8 Alternative Ansicht auf das Fall-Datenblatt

Aufgrund der Vielzahl an Eingabe-Feldern ist das Fall-Datenblatt sehr lang, sodass man scrollen muss, um Einträge in hinteren Abschnitten des Datenblattes anzuschauen oder zu bearbeiten. Um alle Felder und zugehörigen Einträge eines Falles auf einen Blick einzusehen, akti­vieren Sie die sogenannte Kompaktansicht über die gleichnamige Schaltfläche cube_blue_sum im Register Fall der Multifunktionsleiste.

In der Kompaktansicht des Datenblattes ist eine Bear­beitung des Falles nicht möglich. Wechseln Sie dazu, durch erneutes Betätigen der Schaltfläche, in die Normalansicht zurück.

18.9 Nachverfolgungsbogen erstellen

Zur Nachverfolgung eines Falles kann es wünschenswert sein, das Datenblatt mit all seinen Merk­malen als Word-Dokument ausgeben zu lassen. Im Gegensatz zur Druckversion des Falles kann der Nachverfolgungsbogen noch überarbeitet und formatiert werden.

Da der Nachverfolgungsbogen dynamisch generiert wird, gibt er immer nur die zur Übermittlungskategorie des Falles zugehörigen Felder aus.

Um einen Nachverfolgungsbogen zu erstellen:

  • betätigen Sie die Schaltfläche Excel Nachverfolgungsbogen im Register Fall der Multifunktionsleiste.

INFO Der Nachverfolgungsbogen wird nicht automatisch als Dokument-Anhang den Annotationen beigefügt. Sie können ihn aber wie jedes andere Word-Dokument speichern und ggf. nachträglich dem Fall anhängen.

18.10 Ähnliche Fälle suchen

Um „ähnliche Fälle” zu suchen, also Fälle der gleichen Krankheit und ggf. mit gleichem Erreger, deren Meldedatum im Zeitraum von 3 Wochen vor bis 3 Wochen nach dem Meldedatum des Vergleichsfalles liegt, gehen Sie wie folgt vor:

  • Bei geöffnetem Fall betätigen Sie die Schaltfläche find-2 Ähnliche Fälle suchen im Register Fall der Multifunktionsleiste.

Es wird eine Abfrage generiert und geöffnet mit dem Titel:

  • Abfrage - Ähnliche Fälle für den Fall – [Aktenzeichen des Vergleichsfalles]

In der rechten oberen Ecke des Ergebnis-Abschnittes der Recherche Abfrage wird die Anzahl der Treffer angezeigt.

  • media_play_green Starten Sie die Abfrage

Im Ergebnis-Abschnitt des Rechercheformulars erscheint die Liste der Fälle, die die o.g. Bedingung erfüllen. Die einzelnen Fall-Datenblätter lassen sich durch Doppelklick aus der Liste heraus öffnen. Die Abfrage kann nach Belieben modifiziert werden: z.B. lassen sich weitere Variablen zur Anzeige auswählen, oder der Meldezeitraum kann erweitert oder eingeschränkt werden.

18.11 Duplizieren eines Falles

Um den Aufwand beim Anlegen eines Falles zu reduzieren, kann ein bereits existierender Fall kopiert werden. Dabei wird jeder Eintrag mit Ausnahme der Personenangaben (Person, Geschlecht, Geburtsjahr, Geburtsmonat, Alter) übernommen.

  • Öffnen Sie den Fall, der kopiert werden soll.

  • Betätigen die Schaltfläche cube_blue_new_new Duplizieren im Register Fall der Multifunktionsleiste.

  • Tragen Sie die Personenangaben nach und korrigieren Sie vorhandene Angaben, die nicht übernommen werden sollen.

  • image14 Speichern Sie den duplizierten Datensatz.

18.12 Verwerfen (Löschen) eines Falles

Nach irrtümlichem Anlegen eines Falles oder nach Eingabe eines Probedatensatz wollen sie diesen löschen und aus dem (aktiven) Datenbestand von SurvNet@RKI entfernen.

  • Öffnen Sie dazu den Fall.

  • Wechseln Sie in der Multifunktionsleiste vom Register Fall in das Register Allgemein.

  • Wählen Sie in der Gruppe Datensatz den Bearbeitungsstatus: < verworfen >.

  • Es erscheint ein Fenster mit der Frage: Möchten Sie diesen Datensatz wirklich verwerfen?

  • Bestätigen Sie mit < Ja, verwerfen >

Im Fall-Datenblatt erscheinen die Felder incl. ihrer Bezeichnungen ausgegraut und sind für Änderungen oder weitere Einträge gesperrt.

  • image14 Speichern Sie den verworfenen Fall.

Der Datensatz wird jetzt als „verworfen” markiert und aus dem aktiven Datenbestand entfernt. In der Suche und in Standardanalysen taucht er nicht mehr auf.

Sofern der Fall noch nicht übermittelt wurde, folgen keine weiteren Schritte. Wurde der Datensatz vor dem Verwerfen bereits transportiert, wird die Veränderung des Bearbeitungsstatus beim nächsten Datenexport übermittelt. Nach Import in der Landesstelle/beim RKI wird der Datensatz auch dort als „verworfen” markiert und aus dem aktiven Datenbestand entfernt.

18.13 Wiederherstellen eines Falles

Stellen Sie fest, dass ein vormals von Ihnen verworfener Fall doch weiter bearbeitet werden muss, brauchen Sie ihn nicht erneut anlegen. Stattdessen können Sie ihn über eine Abfrage nach verworfenen Datensätzen öffnen und reaktivieren.

  • Identifizieren Sie den Fall im Abfrageergebnis anhand des Aktenzeichen oder anderer Angaben.

  • Öffnen Sie das Datenblatt des Falles durch Doppelklick auf den Datensatz.

  • Wählen Sie bei geöffnetem Fall-Datenblatt in der Gruppe Datensatz des Registers Allgemein der Multifunktionsleiste den Bearbeitungsstatus: < in Bearbeitung >.

  • image14 Speichern Sie den wiederhergestellten Fall.

Der Datensatz wird jetzt wieder im aktiven Datenbestand geführt und taucht bei der Suche und in Standardanalysen wieder auf.

Sofern der Fall noch nicht übermittelt wurde, folgen keine weiteren Schritte. Wurde der Datensatz zuvor bereits transportiert, wird die Wiederherstellung beim nächsten Datenexport übermittelt. Nach Import in der Landesstelle/beim RKI wird der Datensatz auch dort wieder im aktiven Datenbestand geführt.

18.14 Zurücknehmen eines Falles

Es haben sich neue Informationen zu einem bereits übermittelten Fall, ergeben, so dass dieser nicht mehr der Falldefinition und damit auch nicht den Kriterien für einen übermittlungsfähigen Fall entspricht. Sie wollen daher die automatische Rücknahme des Falles veranlassen.

  • Öffnen Sie den Fall.

  • Nehmen Sie in den Abschnitten Klinische Informationen, Informationen zum labordiagnostischen Nachweis bzw. Epidemiologische Informationen die erforderlichen Änderungen an dem Fall vor.

In der Fallübersicht ändern sich Bewertung und Transportstatus des Falles.

  • image14 Speichern Sie den geänderten Fall.

Beim nächsten Datenexport legt SurvNet@RKI eine Transportdatei an, die nicht eine neue Version des Falles, sondern lediglich die Aktion ‚Rücknahme’ enthält. Nach Übermittlung und Import bei der Landesstelle wird der Fall in der Datenbank der Landesstelle als „zurückgenommen” markiert und dort aus dem aktiven Datenbestand entfernt. Entsprechend erfolgt die Übermittlung der Rücknahme von der Landesstelle an das RKI.

INFO Ein zurückgenommener (nicht mehr übermittlungsfähiger) Fall bleibt nur in der lokalen Datenbank des Gesundheitsamtes im aktiven Datenbestand. Nur dort, nicht aber in der Landesstelle/dem RKI ist der Grund für die Rücknahme nachvollziehbar.

18.15 Markieren eines Falles als ‚abgeschlossen’

Nach Bewertung aller verfügbaren Informationen und ggf. Abschluss eigener Recherchen betrach­ten Sie einen Fall als abgeschlossen. Sie gehen davon aus, dass sich in Zukunft keine weiteren Sachverhalte zu dem Fall ergeben werden und wollen ihn entsprechend markieren und für eine weitere Bearbeitung sperren. Die Markierung wird nicht übermittelt und bietet lediglich eine Möglichkeit, abgeschlossene Fälle für Auswertungszwecke lokal zu kennzeichnen. Abgeschlos­sene Fälle tauchen selbstverständlich in allen Standardabfragen auf.

Um einen Fall als abgeschlossen zu markieren, gehen Sie folgendermaßen vor:

  • Öffnen Sie den Fall.

  • Wählen Sie in der Multifunktionsleiste im Register Allgemein den Bearbeitungsstatus Esc+n und

  • image14 speichern Sie den Fall.

Im Fall-Datenblatt erscheinen nun alle Felder ausgegraut und diese sind für weitere Einträge gesperrt.

  • Der Datensatz wird jetzt als „abgeschlossen” in der lokalen Datenbank geführt. Der Fall verbleibt im aktiven Datenbestand und taucht auch in der Suche weiterhin auf.

TIPP Unter den Zusätzlichen Eigenschaften finden sich Ergänzungen für Angaben zu Verwaltungsinformationen (z.B. Ablage-, Bearbeitungsvermerk).

Wollen Sie den Fall wieder bearbeiten, haben Sie die Möglichkeit den Abschluss des Falles rückgängig zu machen:

  • Wählen Sie in der Multifunktionsleiste im Register Allgemein den Bearbeitungsstatus < in Bearbeitung > und

  • image14 Speichern Sie den Fall.

18.16 Änderung der Übermittlungskategorie eines Falles

Sie hatten einen Fall mit allen verfügbaren Angaben zum Patienten/zur Patientin, klinischen und epidemiolo­gischen Informationen angelegt. Aufgrund neuer labordiagnostischer Informationen wird klar, dass die ursprünglich ausgewählte Übermittlungskategorie für den Fall nicht mehr zutrifft. Um nicht einen neuen Fall anzulegen, alle allgemeinen Angaben erneut vorzunehmen und den ursprünglichen Fall verwerfen zu müssen, haben sie die Möglichkeit, die Übermittlungskategorie des Falles zu ändern.

  • Wählen Sie bei geöffnetem Fall-Datenblatt im Register Fall, Bereich Bearbeitung der Multifunktionsleiste: image124 Übermittlungskategorie ändern.

  • Wählen Sie die zutreffende Übermittlungskategorie aus.

In der Fallübersicht des Fall-Datenblattes erscheint die neue Übermittlungskategorie. Die Angaben in den Abschnitten Zuordnung und Informationen zum Patienten/zur Patientin bleiben unverändert.

  • Korrigieren bzw. vervollständigen Sie die Angaben in den Abschnitten Klinische Informationen, Informationen zum labordiagnostischen Nachweis und Epidemiologische Informationen.

  • Lassen Sie ggf. über die Schaltfläche image54 Aktenzeichen im Register Allgemein der Multifunktionsleiste bzw. im Abschnitt Zuordnung des Fall-Datenblattes ein neues Aktenzeichen generieren.

    image14 Speichern Sie den geänderten Fall.

INFO Im Abschnitt Informationen zum Patienten/zur Patientin können je nach Übermittlungskategorie Felder zum Impfstatus hinzukommen oder entfallen. Überprüfen Sie nach Änderung der Übermittlungskategorie die Vollständigkeit der Angaben besonders aufmerksam.

TIPP Soll ein Fall in eine Übermittlungskategorie wechseln, die es in der der Datendefinition (Schema-Version; 3.1.3) zum Zeitpunkt der Erfassung noch nicht gab, muss der Fall zunächst an die neue Datendefinition angepasst werden. Betätigen Sie dazu die Schaltfläche memory Nach aktueller Definition bewerten im Register Allgemein der Multifunktions­leiste.

18.17 Übergabe eines Falles

Verlegt ein/e Patient/in mit einer Erkrankung die der weiteren Beobachtung bedarf (z.B. Tuberkulose) den Hauptwohnsitz, oder wird die Erkrankung eines/er Person aufgrund des Aufenthaltes einem Gesundheitsamt gemeldet, das nicht für den Hauptwohnsitz des/der Patienten/-in zuständig ist, muss der Fall an das für den Patienten/die Patientin zuständige Gesundheitsamt übergeben werden.

Um das zuständige Gesundheitsamt zu ermitteln, können Sie das Web-basierte image125 PLZ-Tool nutzen. Gehen Sie dazu wie folgt vor:

  • Öffnen Sie das Personen-Datenblatt der Fall-Person mit aktuellen Wohnortangaben.

  • Betätigen Sie die Schaltfläche image125 PLZ-Tool im Register Allgemein Gruppe Sonstiges der Multifunktionsleiste.

In Ihrem Standard-Browser öffnet sich die Gesundheitsamt-Suche des RKI und zeigt die Kontaktdaten des für den Wohnort der Fall-Person zuständigen Gesundheitsamt an.

INFO Haben Sie keine Personen-Adresse angelegt, z.B. weil bereits feststeht, dass Sie den Fall nicht weiter bearbeiten werden, können Sie die Gesundheitsamt-Suche auch aus der SurvNet-Übersicht heraus (wie oben beschrieben) aufrufen. Die PLZ des Wohnortes der Fall-Person müssen Sie dann selbst in die Suchmaske eingeben.

  • Nachdem Sie das zukünftig für den Fall zuständige Gesundheitsamt festgestellt haben, notieren Sie sich die Kontaktdaten.

  • Nehmen Sie Kontakt mit dem zuständigen Bearbeiter auf und informieren Sie diesen über die anstehende Übergabe.

  • Fragen Sie nach der verwendeten Fachanwendung Ihres Gegenübers.

Mit einem Gesundheitsamt, das eine andere Fachanwendung verwendet ist der verschlüsselte elektronische Austausch von Daten nicht möglich. Verwenden sowohl abgebendes als auch übernehmendes Gesundheitsamt SurvNet@RKI ist die elektronische Übergabe des Falles dringend empfohlen. Nur so ist gewährleistet, dass die Abgabe und Annahme eines Falles in der Landesstelle bzw. am RKI am selben Datensatz nachvollzogen werden kann. Da nur die Eigentümerschaft am Datensatz wechselt, kann es nicht mehr zur Dop­pelung von Fällen kommen.

Für die elektronische Übergabe eines Falles gehen Sie wie folgt vor:

  • Betätigen Sie bei geöffnetem Fall-Datenblatt die Schaltfläche cube_blue_resetFall übergeben im Register Fall, Gruppe Übergabe der Multifunktionsleiste.

Es öffnet sich das Fenster zur Adressaten-Suche:

Abbildung 18.5: Fenster Adressatensuche
  • Suchen Sie das zuständige Gesundheitsamt. Als Suchbegriff kann ein Teil des Namens des Gesundheitsamt eingetragen werden

  • Markieren Sie das Gesundheitsamt, das den Fall übernehmen soll.

  • Fügen Sie das Gesundheitsamt durch Doppelklick oder über die Schaltfläche An: als Adressat zu und bestätigen Sie die Auswahl mit image27 ok.

  • Öffnen Sie die Transportverwaltung und veranlassen Sie den Export.

Nach Bestätigung der Übernahme durch das Empfänger-Gesundheitsamt wird die Übernahme im abgebenden Gesundheitsamt im Feld Übergabe an Gesundheitsamt: mit der Kennung des annehmenden Gesundheitsamt gekennzeichnet.

Der Fall ist für die weitere Bearbeitung gesperrt, da die Eigentümerschaft auf das annehmende Gesundheitsamt übertragen wurde.

TIPP Um zu erfahren, welchen Fortschritt die Übergabe des Falles gemacht hat, starten Sie die Standardabfrage < Übergebene Fälle >.

Ist eine elektronische Fallübergabe an das Empfänger-Gesundheitsamt nicht möglich, muss die Akte per Post versendet werden. Die Abgabe des Falles wird dann lediglich im Datensatz dokumentiert:

  • Wählen Sie in der Multifunktionsleiste im Register Allgemein den Bearbeitungsstatus
    abgegeben > und

  • image14 speichern Sie den Fall.

Der Fall wird für weitere Eingaben gesperrt, verbleibt aber im aktiven Datenbestand der Einrichtung.

INFO Sollte der Patient/die Patientin den Wohnsitz zurückverlegen, kann der Bearbeitungsstatus des Falles wieder auf < in Bearbeitung > gesetzt werden.

Wird die Übernahme des Falles vom Empfänger-Gesundheitsamt abgelehnt, z.B. weil die Fallperson erneut umgezogen ist, müssen Sie die Übergabe zurückziehen:

  • Führen Sie die Standardabfrage < Übergebene Fälle > aus

  • Für den Fall erscheint ‚Übernahme abgelehnt’

  • Öffnen Sie den abgelehnten Fall durch Doppelklick auf den Eintrag im Abfrageergebnis

  • Betätigen Sie im geöffnetem Fall-Datenblatt die Schaltfläche image128Fallübergabe zurückziehen im Register Fall, Gruppe Übergabe der Multifunktionsleiste.

INFO Das Zurücknehmen eines übergebenen Falles nach dem Transport ist nur möglich, wenn die Übernahme abgelehnt wurde. Falls ein Fall, den Sie übergeben haben, längere Zeit nicht übernommen wurde, kontaktieren Sie das Empfänger-Gesundheitsamt.

INFO Vergewissern Sie sich immer vor Übergabe eines Falles an ein Gesundheitsamt, ob dieses in seiner Fachanwendung Fälle übernehmen und ggf. Übernahmen auch ablehnen kann, da Sie den übergebenen Fall sonst nicht zurückholen können!

18.18 Übernahme eines Falles

Fälle, die von einem anderen Gesundheitsamt zur Übernahme angeboten werden, erscheinen in einem eigenen Register in der data_sum Übersicht (Startansicht; siehe Abb.Die Startansicht)

  • wählen Sie dort das Register Zu übernehmende Fälle aus.

  • Aktualisieren Sie die Übersicht ggf. über den gleichnamigen Befehl unter image35 Aktualisierung und image35 Übersicht im Register Allgemein der Multifunktionsleiste

  • Öffnen Sie den angebotenen Fall durch Doppelklick.

Der Fall befindet sich noch im Eigentum des abgebenden Gesundheitsamts (s. Fallübersicht: Eigentümer) und im Reiter des Falles wird daher ein image129 angezeigt um zu kennzeichnen, dass der Fremd-Fall nicht bearbeitet werden kann.

Wenn Sie der Meinung sind, dass Sie den Fall so nicht übernehmen wollen,

  • betätigen Sie bei geöffnetem Fall-Datenblatt die Schaltfläche cube_blue_delete Fall ablehnen im Register Fall, Gruppe Übergabe der Multifunktionsleiste.

Der angebotene Fall wird bei Ihnen wieder gelöscht.

Wenn Sie sich versichert haben, dass Sie den Fall übernehmen wollen,

  • betätigen Sie bei geöffnetem Fall-Datenblatt die Schaltfläche cube_blue_into Fall übernehmen im Register Fall, Gruppe Übergabe der Multifunktionsleiste.

Im Feld Übernahme von Gesundheitsamt: taucht die Bezeichnung des abgebenden Gesundheitsamt auf. In der image88 Fallübersicht wechselt der Eigentümer vom abgebenden Gesundheitsamt zum annehmenden Gesundheitsamt.

  • image14 Speichern Sie den Fall.

Die Übernahme des Falles wird per Transportdatei bestätigt. Die Übernahme des Falles wird im abgebenden Gesundheitsamt im Feld Übergabe an Gesundheitsamt: mit der Kennung des annehmenden Gesundheitsamt gekennzeichnet. In der Statusleiste der Transportverwaltung wird die Anzahl der zu übernehmenden Datensätze angezeigt.

18.19 Ratgeber

Das Robert Koch-Institut gibt mit seinen Ratgebern Informationen zu Symptomen, Diagnose und Therapie der wichtigsten Infektionskrankheiten heraus. Zielgruppe sind, im Gegensatz zur den o.g. Steckbriefen, Fachkreise, u.a. Ärztinnen und Ärzte, medizinisches Fachpersonal und der Öffentliche Gesundheitsdienst (ÖGD).

Auch auf die Ratgeber kann bei geöffnetem Fall und bestehender Internet-Verbindung aus SurvNet@RKI heraus zugegriffen werden.

Klicken Sie dazu im Register Fall der Multifunktionsleiste auf die Schaltfläche image132Infos > image132Ratgeber.

18.20 Steckbriefe

Die Bundeszentrale für gesundheitliche Aufklärung (BZGA) bietet für eine Reihe von Infektionskrankheiten sogenannte Erregersteckbriefe an, die als PDF-Dokument in sechs verschiedenen Sprachen - Deutsch, Englisch, Französisch, Türkisch, Russisch und Arabisch - heruntergeladen und ausgedruckt werden können.

INFO „Allgemeinverständlich informieren die Bürgerinformationen über Besonderheiten der einzelnen Erreger, Übertragungswege, Krankheitszeichen, richtiges Verhalten im Krankheitsfall und über den Schutz vor Ansteckung beispielsweise durch Hygienemaßnahmen oder Impfungen.” BZGA

Auf die Steckbriefe zu folgenden Krankheiten/Erregern kann bei bestehender Internet-Verbindung und geöffnetem Fall zur Krankheit aus SurvNet@RKI heraus zugegriffen werden:

Adenoviren Masern
Borreliose Meningokokken
Campylobacter MERS-Coronaviren
Clostridioides difficile Mpox
COVID-19 MRSA
Dengue-Fieber Mumps
Ebola-Fieber Noroviren
EHEC Poliomyelitis (Kinderlähmung)
FSME Ringelröteln
Grippe (Influenza) Röteln
Hand-Fuß-Mund-Krankheit Rotaviren
Hantaviren RSV
Hepatitis A Salmonellen
Hepatitis B Scharlach
Hepatitis C Tuberkulose
Keuchhusten West-Nil-Fieber
Krätze (Skabies) Windpocken / Gürtelrose
Legionellen

Klicken Sie dazu im Register Fall der Multifunktionsleiste auf die Schaltfläche image132Infos > image132Steckbrief.

18.21 Drucken von Fallinformationen

Die in der lokalen Datenbank verfügbaren Informationen zu einem Fall lassen sich in der Seitenansicht in kompakter Form in einem separaten Fenster darstellen und nachfolgend ausdrucken.

Der Ausdruck enthält neben den fallspezifischen Angaben und Verwaltungsdaten auch Kommentare und Aufgaben, die im Laufe der Bearbeitung/Recherche zugefügt wurden.

Um ein Fall-Datenblatt auszudrucken, gehen Sie wie folgt vor:

  • Öffnen Sie den Fall-Datensatz.

  • Im StartbuttonStartmenü wählen Sie image133 Drucken > image134 Seitenansicht.

Es erscheint die Vorschau des Ausdrucks.

  • Wählen Sie die Schaltfläche Drucken
    oder:
    Tastenkombination Strg+P zum Ausdrucken des Datenblattes.

18.22 Freigabe von Fällen

Übermittelte Fälle „seltener” Krankheiten unterliegen einer manuellen Qualitätskontrolle durch das RKI, der sog. Einzelfallkontrolle. Die Bewertung dieser Fälle wird über die Landesstellen an die Gesundheitsämter zurücktransportiert und im Feld Freigabe des Falles in der Fallübersicht angezeigt.

Per Einzelfallkontrolle überprüfte Fälle können in folgenden Zuständen vorliegen:

  • offen: Bisher ist keine Bewertung des Datensatzes erfolgt.

  • bestätigt: Der Sachverhalt wurde überprüft; die Freigabe wurde erteilt.

  • abgelehnt: die Freigabe konnte nach Prüfung der Angaben nicht erteilt werden.

  • Freigabe nicht entscheidbar: Der Sachverhalt kann mit vernünftigem Aufwand nicht bewertet werden.

  • automatisch bedeutet, dass dieser Fall nicht der Einzelfallkontrolle unterliegt.

Kann die Freigabe anhand der vorliegenden Angaben zu dem Fall nicht erteilt werden, so wird dies (in den meisten Bundesländern) über die Landesstellen dem übermittelnden Gesundheitsamt mitgeteilt. In einem Kommentar zum Fall können, sofern von der Landesstelle gewünscht, offene Fragen durch das RKI vermerkt und bei Ablehnung der Freigabe eine Begründung eingefügt (und zurück übermittelt) werden.

Wird nach erfolgter Freigabe eine neue Version des Falles (im Gesundheitsamt) angelegt und transportiert, so erscheint der Fall im RKI mit der Markierung:

  • bestätigt (zur Überprüfung).

Wird ein Fall, der zuvor vom RKI abgelehnt wurde, nach Bearbeitung erneut übermittelt, so erscheint er als:

  • abgelehnt (zur Überprüfung)

INFO Fälle von Krankheiten, die der Einzelfallkontrolle unterliegen, erfüllen die Referenz­definition erst, wenn sie freigeschaltet sind.