30 Abfrage durchführen
Sichtung und Analyse des Datenbestandes über eine Abfrage erfordern folgende Schritte in SurvNet@RKI
- Einschränkung der Grundgesamtheit (Auswahl des Datensatztyps; Definition von Auswahlkriterien für Felder)
- Wahl des Bearbeitungsmodus (Listen-Modus für Datensatzlisten; Statistik-Modus für aggregierte Daten)
- Auswahl anzuzeigender Merkmale (Felder, Gruppierung, Minimum, Maximum, Mittelwert)
- Ausführung der Abfrage
- Aufbereitung des Abfrageergebnisses (Sortierung und Spaltenanordnung von Datensatzlisten; Anzahl, Kreuztabelle, Diagramme für aggregierte Daten)
30.1 Einschränkung der Grundgesamtheit
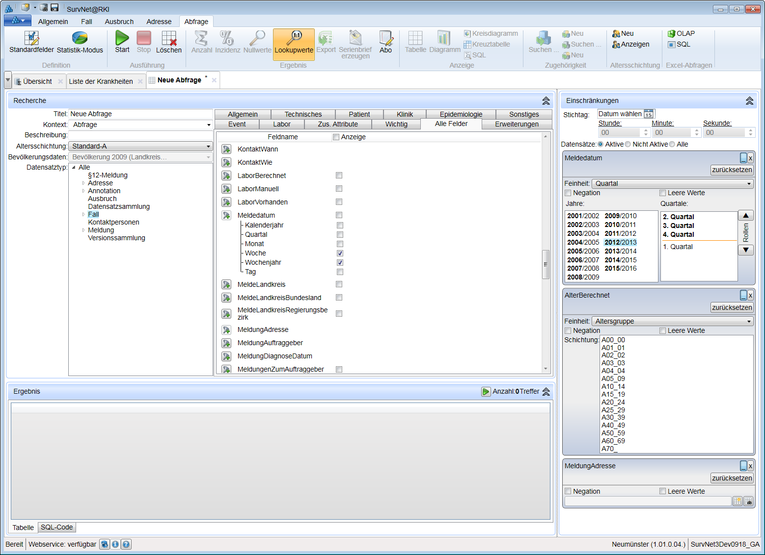
Die Formulierung/Bearbeitung einer Abfrage erfolgt im Recherche-Fenster. In der Regel möchte man nicht den gesamten Datenbestand betrachten, sondern definiert stattdessen eine Auswahl der Daten, deren Aufbereitung in den nachfolgenden Schritten festgelegt wird.
30.1.1 Datensatztyp
Um die Abfrage auf einen bestimmten Datensatztyp zu beschränken steht im gleichnamigen Feld des Recherche-Fensters eine strukturierte Auswahlliste zur Verfügung. Je genauer der Datensatztyp präzisiert wird (z.B. Alle > Fall > Campylobacter oder: Alle > Adresse > Personenadresse), desto geringer wird die Anzahl der Datensätze, die dieser Auswahl entsprechen und umso schneller kann das Ergebnis der Abfrage geliefert werden.
Jede Einstellung/Änderung der Datenauswahl hat automatisch eine Aktualisierung der Anzahl der Treffer (Datensätze) in der oberen rechten Ecke des Ergebnis-Fensters zur Folge. Auf die Darstellung der Trefferzahl muss nicht gewartet werden, sondern mit jeder weiteren Bedienung wird die Berechnung neu angestoßen.
INFO Eine Mehrfachauswahl verschiedener Datensatztypen ist in dieser Auswahlliste nicht möglich. Sie kann nur über die Definition von Auswahlkriterien realisiert werden: Sollen z.B. Fälle verschiedener Übermittlungskategorien zusammengefasst werden, ist als Datensatztyp Fall anzugeben. Die Erkrankungen können danach als Bedingung für den Wert des Feldes DatensatzKategorie festgelegt werden.
30.1.2 Felder
Weitere, über den Datensatztyp hinausgehende Einschränkungen der Grundgesamtheit erfolgen durch Formulierung von Bedingungen für den Inhalt einzelner Felder. Im sog. Feldauswahlregister in der rechten Hälfte des Recherche-Fensters, werden alle für den ausgewählten Datensatztyp zur Verfügung stehenden Felder angeboten (Register: Alle Felder). Um das Auffinden zu erleichtern sind die Felder zusätzlich auf Register verteilt, die nach Datenblatt-Abschnitten (z.B. Epidemiologie) benannt sind. Im RegisterWichtig sind für den Datensatztyp Fall die in Abfragen am häufigsten verwendeten Felder zusammengefasst. Einzelne Felder im Register Erweiterungen bieten die Möglichkeit, Informationen über den ausgewählten Datensatztyp hinweg anzeigen zu lassen (z.B. Ausbruch mit Fallsummen).
Die Feldnamen in den Registern Patient, Klinik, Labor, Epidemiologie und zus. Attribute, bzw. Ausbruch oder Adresse sind größtenteils identisch mit der Bezeichnung der Felder in den entsprechenden Bereichen auf dem Fall-, Ausbruchs-, oder Adress-Datenblatt. Die Bedeutung der Feldnamen in den Registern Technisches und Allgemein erschließt sich aus den Feldbezeichnungen der vom System angelegten Felder, die im Fall/Ausbruchs-Datenblatt (in der Übersicht) bzw. in den Technischen Informationen angezeigt werden.
Aus dem Inhalt einiger Felder werden im Hintergrund Inhalte für weitere, sog. abgeleitete Felder erzeugt. Diese erscheinen im Feldauswahlregister i.d.R. unter dem Ausgangsfeld, von dessen Inhalt sie sich ableiten und nur über die Auswahl des Ausgangsfeldes mit Einschränkungen versehen werden können. Die meisten abgeleiteten Felder sind Datumsfelder, bei denen aus einem taggenauen Datumswert das Kalenderjahr, Quartal, Monat und Tag des Jahres, sowie Woche und Wochenjahr ermittelt werden. Auch das Feld Alter-Berechnet ist ein Ausgangsfeld, aus dem sich die Zuordnung zu einer Altersgruppe ableitet. Im Gegensatz dazu stehen die Felder MeldeLandkreisRegierungsbezirk und MeldeLandkreisBundesland, die sich aus dem Feld MeldeLandkreis ergeben, als eigenständige Felder zur Verfügung.
Um eine Bedingung (Filter) für ein Feld zu formulieren, wählen Sie dieses zunächst im Feldauswahlregister über die Schaltfläche
aus. Im Abschnitt Einschränkungen auf der rechten Seite des Abfrageformulars erscheint für jedes ausgewählte Feld eine ‚Box’, in der Bedingungen für den Feldinhalt eingetragen/ausgewählt werden können. Einschränkungen für abgeleitete Felder werden vorgenommen, indem das Ausgangsfeld (z.B. Meldedatum) ausgewählt wird. Im Einschränkungen-Fenster kann dann in der zugehörigen ‚Box’ über die Auswahl der Feinheit das abgeleitete Feld (z.B. Monat) zur Formulierung der Bedingung festgelegt werden.

Für Zahlenfelder (Beispiel: Interne Referenz) kann eine exakte Zahl, ein Zahlenbereich, oder ein Grenzwert angegeben werden. Unter ‚enthalten in’ kann auch eine Aufzählung von Werten getrennt durch Komma als Bedingung formuliert werden.
Für Textfelder (Beispiel Aktenzeichen) kann eine Zeichenfolge und deren Position festgelegt werden.

Für Listenfelder werden die einzelnen Elemente angezeigt. Diese lassen sich durch Doppelklick oder über die Schaltfläche
einzeln oder in Kombination auswählen. Für hierarchische Listen kann ausgewählt werden, ob nur die Datensätze mit dem ausgewählten Eintrag angezeigt werden, oder auch alle Datensätze, die einen dem ausgewählten Wert
untergeordneten Eintrag enthalten.
Für ja/nein-Felder kann ja oder nein ausgewählt werden. Für die Referenzdefinition ist standardmäßig < ja > als Filter für Fälle in jeder Abfrage eingestellt.

Für Altersangaben kann die Auswahl entweder nach (berechnetem) Alter in Jahren oder nach Altersgruppe (AG) eingeschränkt werden. Benachbarte bzw. entfernte AG lassen sich durch Strg auswählen. Die hier angezeigten Altersgruppen hängen von der Auswahl der Altersschichtung im linken Bereich des Recherche-Fensters ab.
INFO Wird für die Abfrage eine neue Altersschichtung ausgewählt, gehen bereits vorgenommene Ein-schränkungen nach Altersgruppe verloren und müssen erneut festgelegt werden.

Für Datumsfelder gibt es verschiedene Einstellungs-möglichkeiten. Über die Angabe der Feinheit kann zwischen einer Jahres-, Quartals-, Monats- und Wochenauswahl bzw. der Angabe des exakten Datums oder eines tagesgenauen Zeitfensters gewählt werden. TIPP: Die Quartals-, Monats- und die Wochenauswahl sind nicht an ein Jahr gebunden. Durch sogenanntes Rollen können Quartale, Monate bzw. Wochen über die Jahresgrenze hinaus ausgewählt werden (Beispiel: Winter 2007/2008)

Wird für ein Datumsfeld die Feinheit Woche ausgewählt, werden immer 53 Wochen zur Wochenauswahl angeboten, unabhängig davon, ob das betreffende Jahr tatsächlich 53 Wochen beinhaltet oder nicht.

Felder, bei deren Eingabe eine Verknüpfung zu einem weiteren Datensatz erstellt wird (z.B. Adresse des Melders, Patient oder Kontakt), machen den Einsatz einer Unterabfrage erforderlich.
Für die meisten Einschränkungen kann auch die Negation formuliert werden. Nach Aktivierung des entsprechenden Feldes werden nur Daten angezeigt, die nicht der ausgewählten Einschränkung entsprechen. Mit der Auswahl der Bedingung Leere Werte werden nur solche Daten-sätze eingeschlossen, bei denen das ausgewählte Feld nicht ausgefüllt ist.
Unabhängig vom Datensatztyp lässt sich im Einschränkungen-Fenster der Datenbestand nach Stichtag und Status der Datensätze (Versionen: Aktive, Nicht Aktive oder Alle) filtern. Ein Datensatz verschwindet aus dem aktiven Datenbestand der Landesstelle/des RKI, wenn er vom Gesundheitsamt zurückgenommen oder verworfen wurde.
30.2 Wahl des Abfragemodus
Grundsätzlich lassen sich Abfrageergebnisse auf zwei Arten darstellen:
- Liste von Datensätzen (Standardeinstellung) oder als
- aggregierte Daten (z.B. Fallzahlen)
Durch Betätigung der Schaltfläche
Statistik-Modus im Register Abfrage der Multifunktionsleiste kann aus dem voreingestellten Listen-Modus in den Statistik-Modus gewechselt werden. Durch erneuten Klick auf die Schaltfläche gelangt man zurück in den Listenmodus. Der Statistik-Modus einer Abfrage wird durch die optische Hervorhebung der Schaltfläche
gekennzeichnet.
INFO Die im Recherche- und im Einschränkungen-Fenster festgelegten Bedingungen zur Einschränkung der Grundgesamtheit (Auswahl des Datensatztyps und feldspezifische Filter) gelten für beide Abfragemodi. Die Auswahl anzuzeigender Merkmale (4.2.3) muss für beide Modi getrennt vorgenommen werden.
30.3 Auswahl anzuzeigender Merkmale
Unabhängig von den getroffenen Einschränkungen muss festgelegt werden, welche Felder im Abfrageergebnis dargestellt werden sollen. Die Auswahl wird im Feldauswahlregister des Recherche-Fensters vorgenommen.
Die Feldauswahl und ihre Auswirkung auf das Abfrageergebnis unterscheiden sich je nach Abfragemodus. Daher werden sie im Folgenden für beide Modi getrennt erläutert.
30.3.1 Auswahl im Listen-Modus
Im Listen-Modus wird das Ergebnis der Abfrage in Form einer Liste von Datensätzen dargestellt. Die im Feldauswahlregister des Recherche-Fensters in der Spalte Anzeige markierten Felder legen die Spalten der Datensatzliste fest. Der Feldname erscheint als Spaltenüberschrift. Wird keine Feldauswahl getroffen, bleibt das Ergebnis der Abfrage trotz vorhandener Treffer (Anzahl der Daten-sätze, die die voreingestellten Kriterien erfüllen) unsichtbar.
Standardmäßig sind für jeden Datensatztyp die Felder InterneRef, DatensatzKategorie und Aktenzeichen (für den Datensatztyp Fälle noch einige weitere Felder) zur Anzeige ausgewählt. Durch Setzen eines Häkchens in der Spaltenüberschrift Anzeige ist eine Gesamtauswahl aller Felder bzw. deren Aufhebung möglich. Über die Schaltfläche
Standardfelder in der Gruppe Definition der Multifunktionsleiste lässt sich für die Datensatztypen Fall, Ausbruch, Einrichtung und Person (nicht jedoch für die einzelnen Fall- oder Ausbruchskategorien) die aktuell getroffene Feld-Auswahl als Standard festlegen. Die für einen Datensatztyp festgelegten Standardfelder gelten dann auch für die Unterkategorien des Datensatztyps. Wird z.B. das Meldedatum als Standard für Fälle ausgewählt, gilt dies für alle Fall-Kategorien beispielsweise Campylobacter-, Influenza-, oder Salmonellose-Fälle.
INFO Der Inhalt von Feldern, bei denen Mehrfacheinträge möglich sind (1:n Beziehungen z.B. ExpositionsortWo bei Fällen; Ansprechpartner bei Einrichtungen), kann im Listen-Modus nicht dargestellt werden, da pro Datensatz nur eine Zeile (und für jedes Feld nur eine Zelle) zur Verfügung steht. Daher können diese Felder nicht zur Anzeige ausgewählt werden. Ausnahmen siehe nachfolgend unter ‚Erweiterungen’.
TIPP Nach Rechtsklick auf die Überschriftenzeile der Ergebnisliste lässt sich für Felder mit 1:n Beziehung die Anzahl der Nennungen, z.B. Kontaktpersonen (Anzahl) für das Feld KontaktPerson einblenden.
30.3.2 Erweiterungen im Listen-Modus
Damit für einige ausgewählte Felder mit 1:n-Beziehung der Inhalt der Mehrfacheinträge in einer Ergebnisliste angezeigt werden kann, bietet das Register Erweiterungen des Feldauswahlregisters einige Abfrage-Bausteine an (Bezeichnung in Mehrzahl: z.B. Aufgaben, Hospitalisierungen, Meldungen, etc.). Durch Auswahl der Erweiterung werden der Ergebnisliste die einzelnen Einträge in durchnummerierten Feldern nacheinander angehängt (z.B. ExHospital _StayFrom1, ExHospital_StayUntil1, ExHospital_StayReason1; ExHospital_StayFrom2, ExHospital_StayUntil2, ExHospital_StayReason2…).
Andere Erweiterungen ermöglichen es, Felder aus verknüpften Datensätzen in der Ergebnisliste mit anzeigen zu lassen. So sorgt z.B. die Erweiterung Ausbruchsinfo in einer Fall-Liste dafür, dass für diejenigen Fälle, die Teil eines Ausbruchs sind, das Aktenzeichen des Ausbruchs (mit Eigentümer) und eine Ausbruchs-ID angezeigt werden. Über die Ausbruchs-ID kann der Ausbruch direkt geöffnet werden. Die Erweiterung Patient des Falles zeigt als Ergänzung zu den Fall-Daten die zugehörigen Patienten-Daten mit an.
Ein weiterer Typ von Erweiterungen macht Informationen aus gleich mehreren verknüpften Datensätzen zugänglich, die zusammengesucht und in der Ergebnisliste den zur Anzeige ausgewählten Feldern zum Datensatz angehängt werden. Die Erweiterung Gesundheitsamt-Software in einer Abfrage über Fälle z.B. stellt zu jedem Fall den Eigentümer, die eingesetzte Meldesoftware und das Datum, zu dem die letzte Bearbeitung des Falles mit der Software festgestellt wurde, dar.
30.3.3 Auswahl im Statistik-Modus
Der Statistik-Modus bietet die Möglichkeit, Auswertungen zur Verteilung von Fällen und Ausbrüchen nach räumlichen, zeitlichen, oder anderweitigen Aspekten vorzunehmen. Im Gegensatz zum Listen-Modus liefert eine Abfrage im Statistik-Modus keine Liste einzelner Datensätze, sondern eine Ergebnistabelle mit aggregierten (zusammengefassten) Daten.
Im Statistik-Modus stehen für die im Feldauswahlregister aufgeführten Felder folgende Anzeige-Optionen zur Auswahl:
- Gruppieren
- Minimum
- Maximum
- Mittelwert
Für jedes der durch Gruppieren ausgewählten Felder wird in der Ergebnistabelle eine Spalte angelegt, in deren Zeilen all jene Ausprägungen des Feldes dargestellt werden, für die Datensätze (Treffer) vorhanden sind. Als Ergebnis wird in einer weiteren (der Ergebnis-)Spalte der Tabelle die Anzahl der Datensätze angezeigt.
Beispiel: Eine Gruppierung von Fällen nach dem Feld Geschlecht ergibt eine Tabelle mit je einer Zeile für jede der Ausprägungen des Feldes, also <männlich>, <weiblich>, <nicht erhoben> und <nicht ermittelbar> für die im Datenbestand mindestens ein Datensatz vorhanden ist. Als Ergebnis wird zu jeder dieser Ausprägungen die Anzahl der Fälle angezeigt, die alle Bedingungen der Abfrage erfüllen:
Wird kein Feld zur Gruppierung ausgewählt und auch kein weiteres Feld zur Anzeige statistischer Parameter (siehe nachfolgend), ergibt sich eine Tabelle mit nur einer Zelle, in der lediglich die Gesamtzahl der Treffer der Abfrage steht.
Im Feldauswahlregister des Statistik-Modus kann, neben der Anzeige der Anzahl, durch Gruppieren, auch die Berechnung und Anzeige statistischer Parameter (Minimum, Maximum,Mittelwert) veranlasst werden.
So lässt sich beispielsweise für alle in Folge der Erkrankung verstorbenen Fälle neben der Anzahl der Todesfälle auch die Altersspanne der Verstorbenen darstellen:
INFO Für Textfelder (z.B. Aktenzeichen), Listenfelder (z.B. Kategorie der Falldefinition: FallDefKategorie) und Felder, die Unter-Abfragen beinhalten (z.B. Patient) lassen sich die oben genannten statistischen Parameter nicht ermitteln. Daher können derartige Felder im Feldauswahlregister zur Anzeige von Minimum, Maximum und Mittelwert nicht ausgewählt werden.
Für ja/nein-Felder sind < nein > das Minimum und < ja > das Maximum des Feldinhaltes. Zur Berechnung des Mittelwertes werden diese Feldinhalte als 0 bzw. 1 gewertet. Als Durchschnitt ergibt sich dann der Anteil der < ja > -Angaben an der Gesamtzahl der Datensätze.
Für Zahlenfelder und Datumsfelder ist es generell möglich statistische Parameter zu berechnen. Bei der Bewertung von Mittelwertangaben muss jedoch unbedingt die Verteilung der Einzelwerte berücksichtigt werden.
30.4 Ausführen/Abbrechen einer Abfrage
Jede Abfrage wird über den Befehl
Start (F5) in der Multifunktionsleiste ausgeführt. Das Abfrageergebnis wird im Ergebnis-Fenster dargestellt.
INFO Werden die Kriterien einer Abfrage nach dem Ausführen modifiziert, aktualisiert sich die Anzeige der Trefferanzahl in der Überschrift des Ergebnis-Fensters automatisch. Für eine Aktualisierung der Anzeige des Abfrageergebnisses muss die Abfrage jedoch erneut ausgeführt werden.
Bei sehr komplexen Abfragen und großem Datenbestand kann es einige Zeit (Minuten statt Sekunden) dauern, bis ein Abfrageergebnis angezeigt werden kann. Über den Befehl
Stop (ESC) kann die Ausführung der Abfrage jederzeit abgebrochen werden, wenn beispielsweise eine Einschränkung ergänzt oder modifiziert werden soll.
TIPP Um das Ergebnis-Fenster zu vergrößern, können die beiden anderen Fenster (Recherche und Einschränkungen) durch Klick auf die Fenster-Überschrift eingeklappt werden. Wird zusätzlich noch die Multifunktionsleiste minimiert (durch Doppelklick auf eines der Register; 2.1.4), steht fast die gesamte SurvNet-Oberfläche zur Anzeige des Abfrageergebnisses zur Verfügung.
30.5 Weitere Bearbeitung des Abfrageergebnisses
Im Datenbestand wird der Inhalt bestimmter Felder kodiert gespeichert (z.B. männlich = 1; Landkreis Segeberg = 11001060). Die Bedeutung der jeweiligen Kodierung ist in sogenannten Lookup-Tabellen hinterlegt. Um an Stelle der Kodierung den zugehörigen Klartext anzuzeigen, ist in der Multifunktionsleiste standardmäßig der Befehl
Lookupwerte auflösen (Strg+B, L) ausgewählt. Soll stattdessen z.B. für einen Datenexport die Kodierung dargestellt werden, kann der Befehl abgewählt werden.
Darüber hinaus lässt sich die Anzeige des Abfrageergebnisses noch weiter anpassen, indem z.B. für Spalten von Ergebnislisten oder -tabellen Filter
gesetzt werden. Im Listen-Modus kann die Reihenfolge der Datensätze und die Auswahl und Anordnung der Spalten der Ergebnisliste modifiziert werden. Zudem lassen sich einzelne Datensätze in der Detailansicht (als Datenblatt) aufrufen, oder in einen Ausbruch aufnehmen. Im Statistik-Modus können die aggregierten Daten auf vielfältige Art und Weise aufbereitet werden.
30.5.1 Bearbeitung im Listen-Modus
Durch Doppelklick auf die entsprechende Zeile der Ergebnisliste lässt sich ein Fall-, Ausbruchs- bzw. Adress-Datensatz in der Detail-Ansicht (als Datenblatt) öffnen und weiter bearbeiten.
Über die Schaltflächen
In neuen Ausbruch aufnehmen bzw.
In vorhandenen Ausbruch aufnehmen in der Multifunktionsleiste können in der Ergebnisliste ausgewählte (durch Klick in den Zeilenanfang markierte) Fälle bzw. Ausbrüche direkt zu einem Ausbruch zusammengefasst werden (Näheres unter 3.6.5 bzw. 3.6.12; Fälle bzw. Ausbrüche aus einer Abfrage heraus zusammenfassen).
Durch Klick auf die Spaltenüberschrift kann die Reihenfolge der angezeigten Datensätze nach dem Inhalt der jeweiligen Spalte aufsteigend sortiert werden. Ein weiterer Klick bewirkt die absteigende Sortierung.
TIPP Nach Rechtsklick auf die Überschriftenzeile öffnet sich die Liste verfügbarer Felder, über die sich die Auswahl der angezeigten Spalten modifizieren lässt. Es handelt sich dabei lediglich um das Ein/Ausblenden von Spalten im bereits vorhandenen Abfrageergebnis. Die Abfrage muss dazu nicht von neuem gestartet werden.
Die Reihenfolge der dargestellten Spalten im Ergebnis-Fenster kann mittels ‚Drag and Drop’ geändert werden. Klicken Sie dazu auf die Überschrift der Spalte, die Sie verschieben wollen und halten Sie die linke Maustaste gedrückt. Ziehen Sie die Überschrift an die gewünschte Position und lassen Sie die Maustaste los.
INFO Veränderungen in der Anordnung und Sortierreihenfolge von Spalten haben keinen Einfluss auf die Abfrage als solche, gehen also bei erneutem Ausführen der Abfrage verloren und können auch nicht gespeichert werden.
30.5.2 Bearbeitung im Statistik-Modus
Im Statistik-Modus ist für die Anzeige des Ergebnisses standardmäßig
Anzahl (Strg+B, Z) ausgewählt, d.h. in der Ergebnistabelle wird für jede Gruppierung, für die mindestens ein Datensatz vorliegt, die Anzahl der Treffer dargestellt.
TIPP Nach Doppelklick in eine der Ergebniszeilen öffnet sich (in einem separaten Fenster) eine Liste der zugehörigen Datensätze (Fälle, Ausbrüche, Adressen).
Um im Abfrageergebnis alle Ausprägungen des zur Gruppierung ausgewählten Feldes anzuzeigen, also auch diejenigen, für die keine Datensätze vorhanden sind, muss in der Gruppe Ergebnis der Multifunktionsleiste die Anzeige-Option
Nullwerte anzeigen (Strg+B, N) ausgewählt sein. Werden z.B. Fälle nach Altersschichtung gruppiert, weist die Ergebnistabelle damit auch Zeilen für Altersgruppen auf, in denen es keine Fälle gibt. Als Ergebnis wird dann ‚0’ ausgewiesen.
Das Anzeigen von Nullwerten ist sinnvoll, wenn beispielsweise für saisonale Erkrankungen die Anzahl der Fälle im Jahresverlauf (nach Meldewoche) grafisch dargestellt werden soll, oder um die Altersverteilung einer Erkrankung, von der bestimmte Altersgruppen gar nicht betroffen waren, lückenlos abzubilden.
Im Gegensatz zu einer ‚normalen’ Ergebnistabelle, in der das Ergebnis der Abfrage (Anzahl Datensätze) in einer einzigen Spalte (mit der Bezeichnung Anzahl) dargestellt wird, lassen sich Gruppierungen in sog. Kreuztabellen auch als Spaltenüberschriften festlegen. Die Anzahl der Spalten hängt dabei von der Anzahl der vorhandenen Ausprägungen des Feldes, das zur Spaltendarstellung ausgewählt wurde, ab. In der Regel verwendet man diese Form der Darstellung mit Merkmalsausprägungen als Zeilen- und Spaltenüberschriften, wenn nach zwei unabhängigen Variablen (z.B. Alter und Geschlecht) gruppiert wird.
Kreuztabellen werden im gleichnamigen Register des Ergebnis-Fensters angezeigt. Um aus der ‚flachen’ Tabelle eine Kreuztabelle zu erzeugen, muss im Feld Spalte des Kreuztabellenregisters ausgewählt werden, welche Gruppierung als Spaltenüberschrift dienen soll. Danach erscheint die Kreuztabelle, ohne dass die Abfrage erneut ausgeführt werden muss. Die Reihenfolge der Spalten kann auf- oder absteigend sortiert werden.
TIPP Um die Spaltenreihenfolge weiter anzupassen, können Spalten per ‚Drag and Drop’ verschoben werden (siehe Beschreibung unter ‚Bearbeitung im Listen-Modus’)
30.6 Diagramme
Das Ergebnis einer Abfrage zu Fällen im Listen-Modus kann nicht nur als Fall-Liste, sondern auch als zeitliche Abfolge von Ereignissen (Epi-Gantt-Diagramm 3.6.16) angezeigt werden. Wählen Sie dazu das Register Epi-Gantt am unteren Rand des Ergebnis-Fensters.
TIPP 1 Um die Diagramm-Anzeige zu vergrößern, kann das Recherche- und das Einschränkungen-Fenster durch Klick auf die Fenster-Überschrift eingeklappt werden. Wird zusätzlich noch die Multifunktionsleiste minimiert (durch Doppelklick auf eines der Register), vergrößert sich die Anzeige des Diagramms noch einmal.
TIPP 2 Diagramme können als Bilddateien gespeichert werden. Wählen Sie dazu im Kontextmenü (nach Rechtsklick auf das Diagramm) Speichern als Datei oder Speichern in Zwischenablage).
Abfrageergebnisse im Statistik-Modus konnten ehemals als Balken- und Kreisdiagramme dargestellt werden. Diese Option wurde inzwischen entfernt. Zur grafischen Darstellung aggregierter Daten eignen sich Programme wie z.B. MS-Excel wesentlich besser. Das Ergebnis einer Statistik-Abfrage kann dazu kopiert bzw. exportiert werden.
30.7 Altersschichtungen
Für die Fallauswahl und -analyse bietet SurvNet@RKI verschiedene Altersschichtungen an, die in einem gleichnamigen Feld im Recherche-Fenster der Abfrage ausgewählt werden können. Die Auswahl der Altersschichtung in einer Abfrage bewirkt die Zusammenfassung der Altersangaben in sogenannte Altersgruppen, nach denen Fälle im Statistik-Modus der Abfrage gruppiert werden können. Die Zuordnung der Fall-Datensätze in die einzelnen Altersklassen erfolgt über das berechnete theoretische Alter, das im Feld AlterBerechnet gespeichert ist. Sofern nicht anders ausgewählt, wird die Altersschichtung Standard-A verwendet; für spezielle Fragestellungen können auch eigene Aufteilungen erstellt und verwendet werden.
Die Definition neuer Altersschichtungen erfolgt über den Befehl
Bearbeiten (Strg+W, S) im Register Abfrage Gruppe Altersschichtung der Multifunktionsleiste.

Über den Befehl
Hinzufügen (Strg+A) kann eine neue Altersschichtung angelegt werden (Abb. Fenster zur Definition einer neuen Altersschichtung, links). Sie enthält eine erste Altersschicht, die mit 0 Jahren beginnt und deren obere Begrenzung offen ist. Als Name erscheint A00.
Über die Schaltfläche bauen Sie eine weitere Altersschichtung ein, für die Sie unter Alter Start eine untere Altersbegrenzung (z.B. 18) eintragen. Daraus ergibt sich die obere Altersgrenze der vorangehenden Altersgruppe (0 bis 17 Jahre; A00_17).Vergeben Sie einen Namen für die neue Altersschichtung und ggf. eine Beschreibung, um deren Zweck/Verwendung näher zu erläutern.

- Speichern Sie die selbst definierte Altersschichtung, die anschließend in Abfragen als Altersschichtung ausgewählt werden kann.
Weicht eine bereits vorhandene Altersschichtung mit ihren Gruppengrenzen nur an einigen Stellen von der benötigten Aufteilung ab, duplizieren Sie diese als Vorlage und modifizieren Sie die Kopie durch Löschen und/oder Hinzufügen von Altersgruppen.
30.9 Speichern und Öffnen einer Abfrage
Neue oder überarbeitete Abfragen, die noch nicht gespeichert wurden, werden durch einen Stern (*) in der Beschriftung des Abfrage-Reiters kenntlich gemacht.
TIPP Bevor Sie eine neue Abfrage speichern, tragen Sie bitte einen Titel, einen Kontext und eine Beschreibung ein. Der Kontext dient der inhaltlichen Gruppierung der gespeicherten Abfragen. Beim Öffnen von Abfragen lässt sich die Suche über eine Auswahlliste nach Kontext eingrenzen und im Titel und der Beschreibung kann nach einem Begriff (oder Teil davon) gesucht werden.
Abfragen werden genau wie Fall-, Ausbruchs- oder Adress-Datensätze gespeichert:
- Über den Befehl
Speichern im Startmenü (Abb.Befehle zu Abfragen im Startmenü (Ausschnitt))
alternativ:
die Schaltfläche
Speichern in der Schnellzugriffsleiste
oder: Tastenkombination Strg+S**.
Nach dem Speichern verschwindet der Stern (*) neben dem Aktenzeichen im Reiter der Abfrage.
INFO Gespeichert werden Titel und Kontext, die Einschränkungen der Grundgesamtheit, die Feldauswahl sowie der Modus.
INFO Nicht gespeichert werden Einstellungen zur Darstellungsform (Spalten- und Sortierreihenfolge; Kreuztabelle oder Diagramme)
Um eine bereits gespeicherte Abfrage zu suchen und zu öffnen, gehen Sie wie folgt vor:
- Wählen Sie im Startmenü
über den Eintrag
Abfrage > den Befehl
Öffnen.
alternativ:
Tastenkombination Strg+L+Q**
Es erscheint das Fenster Abfrage suchen.
In den
Suchoptionen können Sie:
die Suche auf eigene Abfragen einschränken oder in allen Abfragen suchen.
den Kontext, unter dem die gesuchte Abfrage ggf. gespeichert wurde, auswählen.
einen passenden Suchbegriff eingeben; beachten Sie dabei in den erweiterten Suchoptionen (Suchen in) die Angabe der Felder, die bei der Suche berücksichtigt werden.
Wählen Sie die Abfrage im
Suchergebnis durch Doppelklick oder < ok > aus.
30.10 Vorhandene Abfrage bearbeiten und speichern
Jede bereits vorhandene Abfrage kann als Ausgangspunkt für eine neue Abfrage verwendet werden. Dabei spielt es keine Rolle, ob Sie Eigentümer der Abfrage sind, oder nicht. Entscheidend ist, dass die überarbeitete Abfrage unter neuem Namen, Kontext und Beschreibung gespeichert wird.
Gehen Sie dazu wie folgt vor:
Wählen Sie als Kontext einen der vorhandenen Einträge der Auswahlliste oder vergeben Sie einen neuen Begriff.
In der Beschreibung können Sie u. a. auf die Ursprungsabfrage hinweisen oder die Abfrage anderweitig charakterisieren.
30.11 Löschen einer Abfrage
Abfragen, die zu Übungszwecken angelegt wurden, oder aus anderen Gründen keine Verwendung mehr finden, können ausschließlich vom Ersteller der Abfrage, oder von einem Nutzer mit Admin-Rechten gelöscht werden. Gehen Sie dazu wie folgt vor:
Öffnen Sie die zu löschende Abfrage
Wählen Sie im Startmenü unter dem Eintrag Abfrage den Befehl
Löschen.
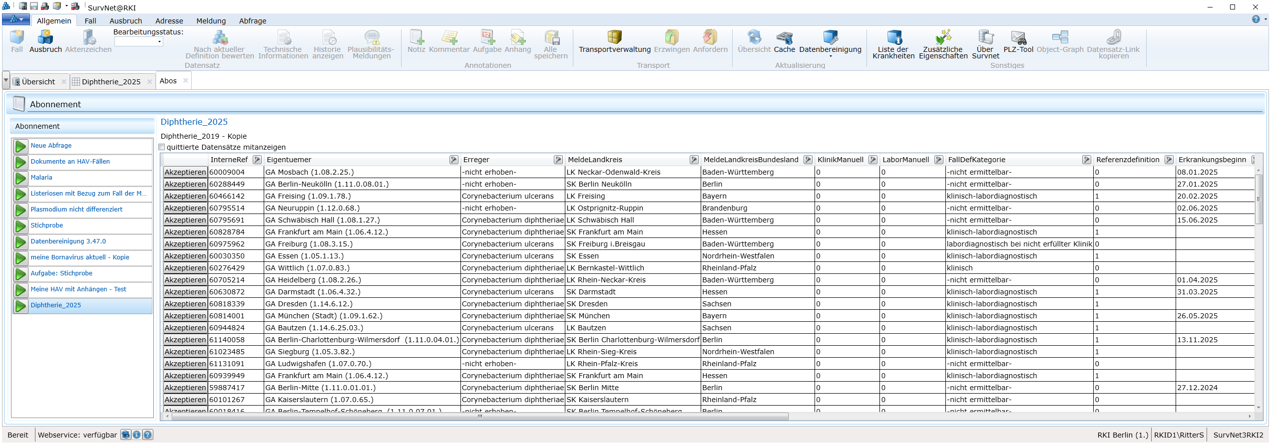
30.12 Abfrage abonnieren
Eine selbst erzeugte Listen-Abfrage kann nach dem Ausführen über die Schaltfläche
Abo im Register Abfrage der Multifunktionsleiste als „abonniert” gekennzeichnet werden (Abb. Abonnieren einer Listenabfrage).
Sie wird damit auf der
Abonnement-Seite in der Übersicht aller abonnierten Abfragen angezeigt und kann dort, unter Umgehung des regulären Abfrage-Formulars, direkt gestartet werden. Das Abonnieren empfiehlt sich zur wiederkehrenden Auswertung/Überwachung von Datensätzen, Vorgängen oder Eintragungen (Abb. Abonnement-Seite mit ausgeführter Abfrage).
Die Abonnement-Seite lässt sich nach Betätigen des SurvNet-Buttons
aus dem Startmenü (2.1.2) heraus öffnen. Wird eine Listen-Abfrage auf der Abonnement-Seite gestartet, kann jeder einzelne, im Abfrageergebnis angezeigte Datensatz über eine Schaltfläche (Accept) quittiert werden. Ein quittierter Datensatz verschwindet aus dem Abfrageergebnis und wird dem Nutzer, der den Datensatz quittiert hat, beim wiederholten Ausführen der Abfrage auf der Abo-Seite nicht mehr angezeigt, es sei denn, vor dem Ausführen der Abfrage wird ‚quittierte Datensätze mitanzeigen’ angehakt.
30.13 Abfrageergebnis exportieren/kopieren
Eine weitergehende statistische oder grafische Aufbereitung von Abfrageergebnissen ist in SurvNet@RKI nur eingeschränkt möglich. Sollten ihnen andere Anwendungen zur Datenbearbeitung bzw. zum Erstellen von Diagrammen zur Verfügung stehen (z.B. MS-Excel), können Sie das Ergebnis ihrer Abfrage entweder exportieren oder aber per kopieren/einfügen übertragen.
Um das Abfrageergebnis als csv-Datei zu exportieren
- betätigen Sie die Schaltfläche
Ergebnis exportieren im Register Abfrage der Multifunktionsleiste.
Es öffnet sich ein Fenster: Abfrageergebnis exportieren nach…
Geben Sie einen Dateinamen und Speicherort für die anzulegende csv-Datei an.
Speichern Sie die Datei.
Um an Stelle eines Exports das Abfrageergebnis komplett oder in Teilen zu kopieren,
- markieren Sie die Ergebnisliste (Listen-Modus) bzw. die Ergebnistabelle/Kreuztabelle (Statistik-Modus) in Gänze durch Klick auf das graue Feld am linken Rand der Überschriftenzeile
bzw. markieren Sie Teile des Abfrageergebnisses, indem Sie einzelne Zeilen bei gedrückter < Shift > bzw. < Strg > -Taste auswählen.
Die Auswahl wird optisch hervorgehoben (hellblaue Markierung).
- Kopieren Sie die Auswahl mittels Strg+C und fügen Sie das Ganze in der Fremdanwendung über Strg+V wieder ein.
30.14 Abfrageergebnis drucken
Sowohl im Listen-Modus, als auch im Statistik-Modus lässt sich das Ergebnis einer Abfrage in der sog. Seitenansicht in kompakter Form darstellen und drucken. Der Ausdruck enthält neben dem Abfrageergebnis auch eine Zusammenfassung mit Titel, Kontext und Art der Abfrage sowie Angaben zum ausgewählten Datensatztyp und Stichtag und zu sonstigen Einstellungen.
Um eine Abfrage auszudrucken, gehen Sie wie folgt vor:
Speichern Sie zunächst ihre Abfrage.
Im Startmenü wählen Sie
Drucken > Seitenansicht.
Es erscheint die Vorschau des Ausdrucks.
- Wählen Sie die Schaltfläche Drucken oder: Tastenkombination Strg+P**
zum Ausdrucken der Abfrage.
INFO Ergebnisse von Statistikabfragen lassen sich lediglich als Tabelle, nicht jedoch als Kreuztabelle ausdrucken.
30.15 Anzeige des SQL-Codes einer Abfrage
Die in der Benutzeroberfläche der Abfrage vorgenommenen Einstellungen veranlassen, dass im Hintergrund ein SQL-(Standard Query Language) Code zur Abfrage des lokalen Datenbestandes generiert wird. Der SQL-Code wird im gleichnamigen Register des Ergebnis-Fensters dargestellt und lässt sich markieren und kopieren. Der kopierte Code kann von Nutzern mit Administrator-Rechten im SQL-Abfrage-Tool weiterbearbeitet und als Grundlage für eine weitergehende Abfrage verwendet werden.
30.16 SQL-Abfrage-Tool
Mit dem sog. SQL-Abfrage-Tool können Nutzer mit Administrator-Rechten und ausreichender Kenntnis der Datenbankstruktur von SurvNet@RKI Abfragen formulieren, die über die Möglichkeiten einer über das Abfrage-Formular erstellten Abfrage hinausgehen.
Um das Tool zu öffnen,
- wählen Sie im
Startmenü den Eintrag
SQL-Abfrage-Tool.
Spezialabfragen, die nur für einzelne Einrichtungen von Interesse sind und nicht über ein Programm-Update als Standard- oder Systemabfragen für alle Einrichtungen bereitgestellt werden sollen, können hier ausgeführt werden.