21 Zusätzliche Eigenschaften
In den vergangenen Jahren wurden Übermittlungskategorien und die zugehörigen Falldefinitionen immer wieder an das aktuelle Infektionsgeschehen angepasst; infolge dessen musste auch SurvNet@RKI überarbeitet werden, um den geänderten Falldefinitionen Rechnung zu tragen. Bis eine neue Version der Software zur Verfügung stand, wurden Sachverhalte, für die es noch keine entsprechenden Felder zur Erfassung gab, über ein einziges, unstrukturiertes Freitextfeld mehr oder weniger standardisiert übermittelt.
Um schneller und flexibler zu reagieren, bietet SurvNet@RKI im Abschnitt
Zusätzliche Eigenschaften des Fall-, Ausbruchs- oder Adress-Datenblattes die Möglichkeit, neue Felder einzubauen. Auch Notizen und Kommentare lassen sich durch Zusätzliche Eigenschaften ergänzen. Damit können Informationen, die sich mit den bereits vorhandenen Feldern nicht abbilden lassen, strukturiert erfasst und ggf. auch übermittelt werden. Verglichen mit der bisherigen Praxis, mehr oder minder komplexe, zusätzliche Informationen über ein einziges, unstrukturiertes Freitextfeld zu übermitteln, bietet sich damit die Möglichkeit, Datensätze gezielt nach zusätzlichen Eigenschaften und deren Inhalt zu filtern.

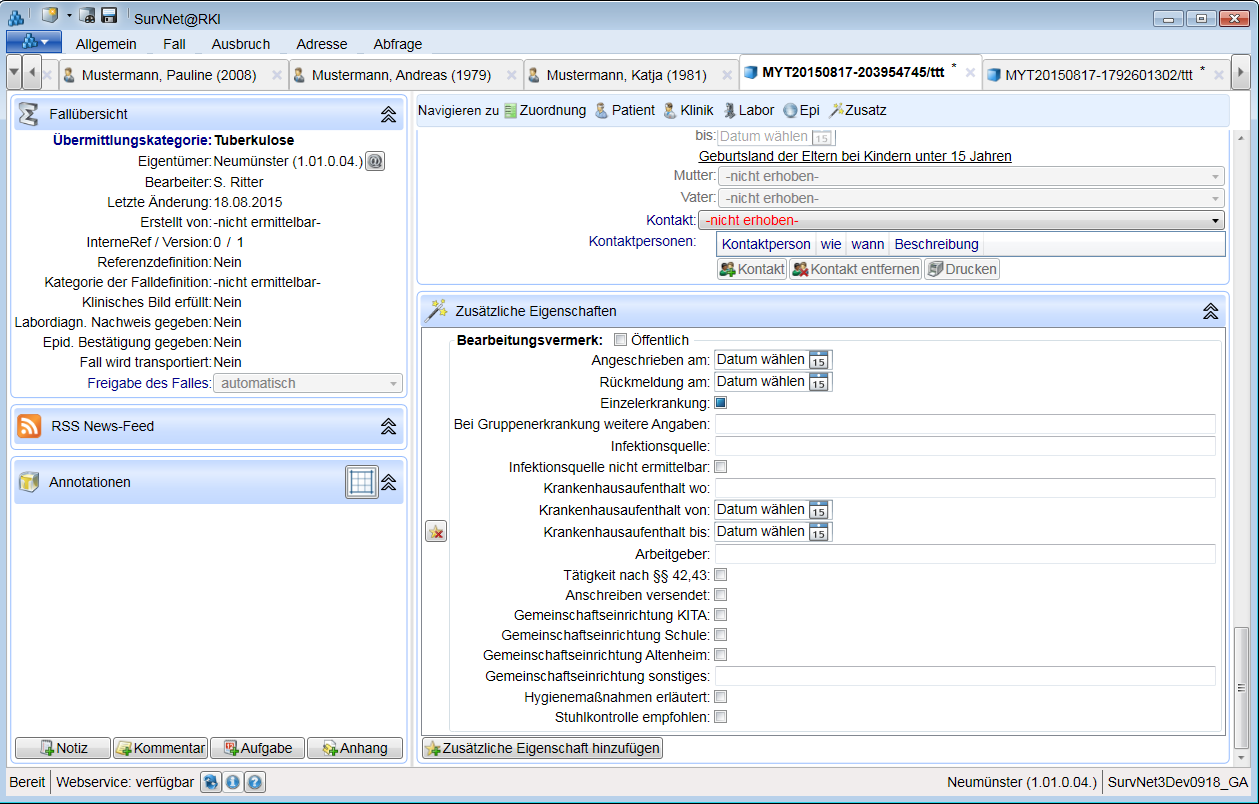
TIPP: Unter den Zusätzlichen Eigenschaften finden sich auch Ergänzungen für Angaben zu Verwaltungsinformationen (z.B. Ablage-, Bearbeitungsvermerk, siehe Abb. 3.11.1)
⇨Zusätzliche Eigenschaften werden nur übermittelt, wenn sie als öffentlich markiert sind. In diesem Falle achten Sie bitte darauf, dass keine datenschutzrelevanten Informationen enthalten sind.
21.0.1 Zusätzliche Eigenschaft einbauen
Um im Abschnitt Zusätzliche Eigenschaften neue Elemente (Felder/Feldgruppen) einzubauen gehen Sie wie folgt vor:
- Betätigen Sie die Schaltfläche
Zusätzliche Eigenschaft hinzufügen.
Es öffnet sich eine Liste der im Kontext des Datensatzes sinnvollen Erweiterungen (Abb. 3.11.2)
Wählen Sie einen passenden Eintrag aus.
Es erscheint eine neue Eingabemaske (z.B. Abb.3.11.1) mit der Bezeichnung am oberen Rand, gefolgt von der Freigabemöglichkeit zur Übermittlung ( Öffentlich).Nehmen Sie ihre Eintragungen in den neu eingebauten Feldern vor.
Speichern Sie den Datensatz.

21.0.2 Standard für Zusätzliche Eigenschaften festlegen
Der Einbau einer oder mehrerer zusätzlicher Eigenschaften kann schon mit dem Anlegen eines Datensatzes (standardmäßig) erfolgen. De gewünschte/n Eingabemaske/n müssen dazu in den SurvNet-Optionen -systemeinstellung als obligatorisch gekennzeichnet werden.
21.0.3 Zusatzmerkmalsdefinitionen importieren
Zur standardisierten Eingabe neuer Tatbestände werden in SurvNet@RKI bei Bedarf neue, konfektionierte zusätzliche Eigenschaften bereitgestellt, die in die Anwendung eingebaut werden können.
Um eine Zusatzmerkmalsdefinition zu importieren, betätigen Sie die Schaltfläche
Zusätzliche Merkmale im Register Allgemein der Multifunktionsleiste und wählen Sie die Vorlage zum Import aus.
Je nach Bedarf können mit einem Editor auch eigene Merkmals-Definitionen (*.xml) durch Abwandlung aus einer bereits vorhandenen Vorlage, oder von Grund auf neu erstellt werden.
Nähere Informationen hierzu erhalten Sie von der SurvNet-Hotline -grundlagen.
Info Auch wenn eigene Merkmalsdefinitionen verwendet und übermittelt werden, benötigen die Empfänger der Daten keine Information über die Art der verwendeten Vorlage, sondern können die Daten in gleicher Weise wie der Absender interpretieren und darstellen, da in der Merkmalsdefinition die Strukturinformation vollständig mit den eingegebenen Werten gespeichert und transportiert wird (siehe Abb.5.3.2 ).