34 Adressen Datenblatt
In SurvNet@RKI können Anschriften von Einrichtungen (Arztpraxen, Labore, Krankenhäuser, Betreuungs- und Gemeinschaftseinrichtungen etc.) und Personen (Patienten und Kontakte) erfasst und Fällen zugeordnet werden. Eine Personenverwaltung erleichtert das Auffinden und Bearbeiten von Patienten- und Kontaktadressen und erlaubt ein personenbezogenes Anlegen von Fällen.
Jedem Adress-Datensatz wird ein Adress-Typ (Kategorie) zugewiesen. Im Gegensatz zu Vorversionen von SurvNet@RKI erfolgt diese Zuordnung zwingend und dient der Unterstützung bei der Suche nach Adressen. Es wird zwischen den folgenden beiden Adress-Typen unterschieden:
Einrichtungsadressen (meldende Ärzte und Labore, Krankenhäuser etc.; Abb. 3.7.1)
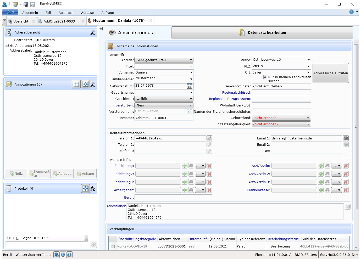
Personenadressen (zur Erfassung von Patienten bzw. Kontaktpersonen; Abb. 3.7.2)
Der Adress-Typ bestimmt, welche Feldangaben im Adress-Datensatz eingetragen werden können. Die nachfolgende Beschreibung bezieht sich im Adressverwaltung im Allgemeinen. Weitere Informationen zur Bearbeitung von Personenadressen finden Sie -personenverwaltung Personenverwaltung.


34.1 Aufbau des Adress-Datenblattes
Das Datenblatt zur Adresserfassung gliedert sich in folgende Abschnitte (Fenster):
Adressübersicht
Allgemeine Informationen- Verknüpfungen (nur für Personen)
- Ansprechpartner (nur für Einrichtungen)
Zusätzliche Eigenschaften
Annotationen
34.1.1 Reiterleiste
Im Reiter (Tab) eines geöffneten Adress-Datenblattes wird für Personenadressen der Name des Patienten/der Patientin bzw. des Kontaktes im Format Nachname, Initiale des Vornamens. angezeigt. Für Einrichtungsadressen erscheint hier das Aktenzeichen (Kurzname) des Datensatzes.
34.1.2 Adressübersicht
Die
Adressübersicht fasst die in den Feldern Anschrift und Kontaktinformationen vorgenommenen Angaben zu einem kompakten Adressblock (Adresslabel) zusammen, der für einen evtl. Schriftwechsel kopiert und in ein Anschreiben eingefügt werden kann. Das Format des Adressblocks kann in den SurvNet-Optionen -survnet-optionen für Personen- und Einrichtungsadressen getrennt festgelegt werden.
34.1.3 Kurzname
Im Falle von Einrichtungs-Adressen erfordert jeder neu angelegte Datensatz die Angabe eines Kurznamens, der entweder manuell vergeben oder vom System generiert werden kann. Der Kurzname erscheint im Reiter des Adress-Datenblattes. Das Standard-Format für automatisch generierte Kurznamen von (Einrichtungs-) Adressen lautet:
\[Type\]\[Year\]-\[AutoIncrementPerYearAndType\]\
z.B. AddOrgs2015-0004
Durch den Zähler \[AutoIncrementPerYearAndType\] werden (Einrichtungs-) Adressen jährlich fortlaufend nummeriert. Der Kurzname kann nachträglich weiterbearbeitet, oder durch einen neuen,
automatisch generierten Kurznamen ersetzt werden.
Info: Da Adressen nur lokal verwendet und nicht an übergeordnete Stellen weitergeleitet werden, muss hier bei der Vergabe des Kurznamens der Datenschutz nicht berücksichtigt werden. Aus demselben Grund spielt auch die systemweit eindeutige Identifikation bei Adress-Datensätzen keine Rolle. Gleichwohl erhält jeder Adress-Datensatz eine GUID und eine interne Referenz, anhand welcher der Datensatz lokal identifiziert und gesucht werden kann.
Auch für Personenadresse, wird, analog zur vorhergehenden Beschreibung, ein Kurzname vergeben. Im Falle einer Löschung der personenbezogenen Daten (Siehe (@seq-eigenschaften)) wird der Kurzname durch eine fortlaufende Nummer, der die Bezeichnung Anonym vorangestellt ist, ersetzt.
34.1.4 Adresslabel
Aus den Angaben in den Feldgruppen Anschrift und Kontaktinformationen wird beim Speichern der Adresse automatisch ein Adressblock generiert, der in der Adressübersicht angezeigt wird. Im Feld Adresslabel kann der angezeigte Adressblock weiterbearbeitet (ergänzt oder gekürzt) bzw. für Adressaufkleber oder Anschreiben kopiert werden. Um nach Bearbeitung des Adresslabels die automatisch generierte Form wiederherzustellen, verwenden Sie die Schaltfläche im Adressdatenblatt.
TIPP: In den SurvNet-Optionen kann das Format des Adressblocks aus den Feldern des Adress-Datenblattes festgelegt werden.
34.1.5 Einrichtungsart
Adressen von Einrichtungen lassen sich darüber hinaus hinsichtlich ihrer Einrichtungsart kennzeichnen, wobei einer Adresse mehrere Einrichtungsarten zugeordnet werden können. So kann eine Einrichtung mit ihrer angegebenen Adresse z.B. gleichzeitig Krankenhaus, med. Behandlungseinrichtung und meldendes Labor sein. Sofern die Teile der Einrichtung über gemeinsame Kontaktdaten (Telefon/Fax-Nr., E-Mail-Adresse, Ansprechpartner) verfügen, können sie (müssen aber nicht) als eine Adresse angelegt werden.
TIPP: Datensatz-Suche -suche und Abfragen (Kapitel 65) können gezielt auf eine oder mehrere Einrichtungsarten eingeschränkt werden.
34.1.6 Ansprechpartner/in (Einrichtungsadresse)
Über die Adress- und Kontaktinformationen hinaus können in diesem Abschnitt des Adress-Datenblattes Personenangaben von Ansprechpartnern hinterlegt werden. Nach Betätigung der Schaltfläche
Ansprechpartner hinzufügen öffnet sich eine entsprechende Feldgruppe, die über die Schaltfläche
Ansprechpartner entfernen auch wieder gelöscht werden kann.
34.1.7 Verknüpfungen (Personenadresse)
Im Abschnitt Verknüpfungen des Personen-Datenblattes wird angezeigt, mit welchem Fall, welcher DEMIS-Meldung und/oder mit welchem Kontaktpersonenvorgang die Personenadresse verknüpft ist. Von hier aus kann zu einer gerade angelegten, oder bereits vorhandenen Personenadresse ein Fall angelegt werden (siehe -personenverwaltung.16).
Adresslabel generieren