25  Fall anlegen

Nach Eingang und Bewertung einer Arzt-, Labor-, oder sonstigen, in schriftlicher Form vorliegenden Meldung sollten Sie zunächst überprüfen, ob aufgrund einer anderen, zum Fall gehörenden Meldung oder eigener Ermittlung bereits ein Fall angelegt wurde. Näheres dazu unter ?sec-suchdialog Fallverwaltung.

25.1 Fall anlegen

Sofern ein neuer Fall händisch eingeben werden muss,

  • Öffnen Sie über den SurvNet-Button Startbutton das Startmenü und wählen Sie cube_grey_new Neu
  • alternativ: Wählen Sie in der Schnellzugriffsleiste die Schaltfläche **Neuer Datensatz
  • alternativ: Nutzen sie die Tastenkombination Strg+N.

Es erscheint das Fenster Neuer Datensatz.

  • Wählen Sie als Kategorie: Fall und danach die zutreffende Übermittlungskategorie. Falls Sie ein Aktenzeichen manuell vergeben wollen, entfernen Sie das Häkchen unter Generieren und tragen Sie das Aktenzeichen jetzt ein; bestätigen Sie anschließend Ihre Auswahl.

Es erscheint das Datenblatt für den neuen Fall der ausgewählten Übermittlungskategorie.

  • Tragen Sie die ihnen vorliegenden, fallbezogenen Daten ein; berücksichtigen Sie hierbei die Erläuterungen aus dem Abschnitt Fallerfassung (Merkmale von Fällen) sowie die nachfolgende Beschreibung.

  • floppy_disk Speichern Sie den Fall.

Damit ein Fall gespeichert werden kann, müssen Übermittlungskategorie, Meldelandkreis und Meldedatum, aus welchem die Meldewoche mit Meldejahr berechnet wird, vorhanden sein.

Werden für den Fall unplausible oder inkonsistente Angaben gemacht, werden diese durch eine gelbe Umrandung des/der entsprechenden Feldes/er hervorgehoben und es erscheint eine erläuternde Fehlermeldung (siehe auch Abschnitt Plausibilisierung). Überprüfen Sie bitte die markierten Felder und nehmen Sie die notwendigen Korrekturen vor. Ein Fall kann trotz unplausibler Angaben gespeichert und übermittelt werden.

Abweichend von der hier beschriebenen Vorgehensweise können Sie auch zuerst die Angaben zu Person und Adresse des Patienten/der Patientin erfassen -personenverwaltung bzw. eine bereits vorhandene Personenadresse über die Personensuche -personenverwaltung bzw. Personenverwaltung -personenverwaltung auswählen. Der Fall kann dann aus dem Adressdatenblatt heraus angelegt werden.

TIPP: Ein neuer Fall kann auch aus der Liste der Krankheiten (3.1.10) heraus angelegt werden. Markieren Sie dazu die gewünschte Übermittlungskategorie und betätigen Sie die Schaltfläche Neu am unteren Rand der Liste. Die Schaltfläche Liste der Krankheiten Falldefinition öffnet die zur Krankheit gehörende Falldefinition.

Nach Eingang einer elektronischen Labormeldung gehen Sie bitte vor, wie Abschnitt Meldungsverwaltung beschrieben.

25.1.1 Duplizieren eines Falles

Um den Aufwand beim Anlegen eines Falles zu reduzieren, kann ein bereits existierender Fall kopiert werden. Dabei wird jeder Eintrag mit Ausnahme der Personenangaben (Person, Geschlecht, Geburtsjahr, Geburtsmonat, Alter) übernommen.

  • Öffnen Sie den Fall, der kopiert werden soll.

  • Betätigen die Schaltfläche Duplizieren im Register Fall der Multifunktionsleiste.

  • Tragen Sie die Personenangaben nach und korrigieren Sie vorhandene Angaben, die nicht übernommen werden sollen.

  • floppy_disk Speichern Sie den duplizierten Datensatz.

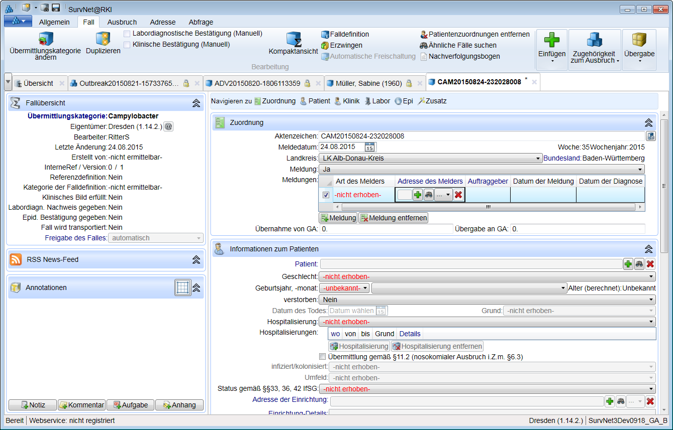
25.2 Meldung hinzufügen

Im Abschnitt Zuordnung des Fall-Datenblattes ist nach Anlegen eines Falles für das Feld Meldung, standardmäßig ja voreingestellt. Um die dem Fall zugrundeliegende Arzt-, Labor-, oder sonstige Meldung näher zu spezifizieren gehen Sie wie folgt vor:

  • betätigen Sie die Schaltfläche form_green_add Meldung im Fall-Datenblatt oder im Register Fall der Multifunktionsleiste.

Im Fall-Datenblatt erscheint in der Liste der Meldungen eine Zeile für die nähere Beschreibung der zugrundeliegenden Arzt-, Labor-, oder sonstigen Meldung.

  • Wählen Sie im ersten Feld der Liste die Art des Melders aus. Tragen Sie das Datum der Meldung und das Datum der Diagnose ein. Doppelklicken Sie dazu in das jeweilige Feld der Liste.

Im Feld Adresse des Melders der Liste können Sie die Melder-Adresse hinterlegen. In der Auswahlliste () werden Ihnen bereits vorhandene, zur Art des Melders passende, Adressen von Meldern mit Kurzname und Ortsangabe nach Häufigkeit der Verwendung absteigend sortiert zur Auswahl angeboten.

Sollten Sie die Einrichtung in der Vorauswahl nicht finden,

  • wählen Sie find Verknüpfung zu vorhandenem Datensatz.

Er erscheint Suchen: Einrichtung.

  • Suchen Sie nach AZ, InterneRef, Name der Einrichtung, Straße oder Stadt. Sie können die Suche auch auf eine oder mehrere Einrichtungsarten eingrenzen.

  • Markieren Sie den passenden Melder-Datensatz und bestätigen Sie Ihre Auswahl.

Wenn Sie einen neuen Melder anlegen wollen,

  • wählen Sie add Verknüpfung zu neuem Datensatz.

Es erscheint ein Datenblatt für die Erfassung von Einrichtungsadressen.

Der Kurzname der meldenden Einrichtung erscheint im Feld Adresse des Melders.

Analog kann im Feld Auftraggeber die Adresse der Einrichtung (z.B. Hausarztpraxis), die die Untersuchung des Falles ursprünglich veranlasst hat, eingetragen werden.

TIPP: Ist im Adress-Datenblatt des Melders eine E-Mailadresse eingetragen, so kann direkt aus dem Fall heraus eine Nachricht an den Melder verschickt werden. Verwenden Sie dazu die Schaltfläche E-Mail versenden in der letzten Spalte der Liste der Meldungen. Es öffnet sich eine E-Mail in ihrem Standardprogramm, bei der die Empfänger-Mailadresse und im Betreff das Aktenzeichen des Falles eingetragen sind.

25.3 Patientenadresse zufügen

Sie möchten Ihnen vorliegende Patienteninformationen dokumentieren und mit dem Fall-Datensatz verknüpfen.

Im Abschnitt Informationen zum Patienten/zur Patientin

  • wählen Sie im Feld Patient/-in: add Verknüpfung zu neuem Datensatz, wenn Sie einen neuen Patienten-Datensatz anlegen wollen.

Es erscheint ein Datenblatt für die Erfassung von Personenadressen

  • Geben Sie hier die patientenbezogenen Daten ein.

Wenn der Patienten-Datensatz bereits vorhanden ist,

  • wählen Sie im Feld Patient/-in**: find Verknüpfung zu vorhandenem Datensatz,

Er erscheint Suchen: Personenadresse.

  • Suchen Sie nach AZ, InterneRef, oder enthaltenem Text (in Name, Vorname, Straße oder Stadt).

  • Markieren Sie den passenden Adress-Datensatz und bestätigen Sie ihre Auswahl.

Nach Verknüpfung eines Falles mit einer Patientenadresse ändert sich auch die Beschriftung im Reiter des Fall-Datenblattes: es erscheint an Stelle des Aktenzeichen <Nachname> und <Initiale des Vornamens>. Die Namensangaben werden auch im Feld < Patient/-in > des Fall-Datenblattes angezeigt. Zusätzlich zum Namen des/der Patienten/-in werden auch Geburtsmonat, –jahr und Geschlecht und ggf. auch das Sterbedatum in das Fall-Datenblatt übernommen.

25.4 Hospitalisierung hinzufügen

Sie haben Kenntnis über einen oder mehrere Krankenhausaufenthalt/e des betroffenen Patienten/ der Patientin im Zusammenhang mit der/m gemeldeten Krankheit/Erregernachweis.

Im Abschnitt Informationen zum Patienten/zur Patientin

  • wählen Sie im Feld Hospitalisierung: ja.

Die Schaltfläche  Hospitalisierung hinzufügen wird aktiviert.

  • Betätigen Sie die Schaltfläche im Fall-Datenblatt oder im Register Fall der Multifunktionsleiste.

Im Fall-Datenblatt erscheint in der Liste der Hospitalisierungen eine Zeile für die nähere Beschreibung des Krankenhausaufenthaltes. Um Eintragungen zu Einrichtung, Zeitraum, Grund, Region und Details der Hospitalisierung vorzunehmen, doppelklicken Sie auf das jeweilige Feld

  • Machen Sie unter von und bis Angaben zur Beginn und Ende der Hospitalisierung

  • Geben Sie unter Grund an, ob der Krankenhausaufenthalt wegen der gemeldeten oder wegen einer anderen Erkrankung erfolgt ist.

Im Feld wo der Liste können Sie die Adresse des Krankenhauses hinterlegen.

Wenn Sie eine neue Krankenhaus-Adresse anlegen wollen,

  • wählen Sie add Verknüpfung zu neuem Datensatz.

Es erscheint ein Datenblatt für die Erfassung von Einrichtungsadressen.

Wenn sie eine Krankenhaus-Adresse übernehmen wollen, die in der lokalen Datenbank bereits als Datensatz vorhanden ist, öffnen Sie die Auswahlliste und wählen Sie den passenden Eintrag aus. Sollten Sie die Einrichtung in der Vorauswahl nicht finden,

  • wählen Sie find Verknüpfung zu vorhandenem Datensatz.

Er erscheint Suchen: Einrichtung.

  • Suchen Sie nach AZ, InterneRef, oder enthaltenem Text (in Name der Einrichtung, Straße oder Stadt).

  • Markieren Sie den passenden Krankenhaus-Datensatz und bestätigen Sie Ihre Auswahl.

  • Geben Sie die Dauer des Krankenhausaufenthaltes und den Grund der Hospitalisierung an.

Bei der Adress-Suche ist unter Suchen nach ‚Krankenhaus’ als Art der Einrichtung voreingestellt. Entfernen Sie diese Vorauswahl, falls die von Ihnen angelegten Einrichtungen noch nicht nach Art der Einrichtung klassifiziert sind.

Im Feld Region können sie das Krankenhaus verorten. Dieses Feld wird übermittelt und Angaben sind insbesondere bei im Ausland wichtig.

Zum Vermerk von Besonderheiten, die im Rahmen der Hospitalisierung aufgetreten und die für die Bearbeitung des Falles relevant sind, steht Ihnen das Feld Details zur Verfügung. Dieses Feld wird nicht übermittelt.

25.5 Adresse der Einrichtung hinzufügen

Die Fallperson ist tätig oder untergebracht/betreut in einer oder mehreren Einrichtung/en im Sinne §23, 33 oder 36. Sie möchten den Sachverhalt und die Adresse/n der Einrichtung/en dokumentieren.

  • In der Liste Betreuung/Unterbringung/Tätigkeit in einer Einrichtung, fügen Sie zunächst einen Einrichtungs-Eintrag zu. Betätigen Sie dazu die Schaltfläche Einrichtung hinzufügen

Es erscheint eine Zeile für die Erfassung des Sachverhalts (Zeitraum von/bis, Bezug zur Einrichtung, Art der Einrichtung). Außerdem kann die Adresse der Einrichtung hinterlegt werden.

Um die Art der Einrichtung zu spezifizieren

  • öffnen Sie die hierarchische Auswahlliste . Durch Klick auf das offene Dreieck vor jedem Eintrag kann die zugehörige detailliertere Auswahl geöffnet werden.

Um die Adresse der Einrichtung zu hinterlegen

  • wählen Sie im Feld Adresse der Einrichtung: find Verknüpfung zu vorhandenem Datensatz.

Er erscheint Suchen: Einrichtung.

  • Suchen Sie nach AZ, InterneRef oder nach enthaltenem Text (in Namen, Straße, PLZ, Ort oder Kommentar).

  • Markieren Sie den passenden Einrichtungs-Datensatz und bestätigen Sie Ihre Auswahl.

Informationen, die Aufschluss über die Verbindung zwischen Fall und Einrichtung geben, können im Feld Einrichtung-Details vermerkt werden.

Bei dieser Art der Adress-Suche sind unter Suchen nach alle Einrichtungsarten ausgewählt. Entfernen Sie die Gesamtauswahl, falls Sie die Suche näher eingrenzen wollen und sicher sind, dass alle von Ihnen angelegten Einrichtungen nach Art klassifiziert sind.

Ist die Adresse der Einrichtung noch nicht in der lokalen Datenbank enthalten,

  • wählen Sie add Verknüpfung zu neuem Datensatz.

Es erscheint ein Datenblatt für die Erfassung von Einrichtungsadressen

25.6 Expositionsort hinzufügen

Es liegen Ihnen Informationen darüber vor, wo sich der Erkrankte/Infizierte zur errechneten Expositionszeit (siehe Abschnitt Expositionszeit) bzw. zum wahrscheinlichen Zeitpunkt der Infektion aufgehalten hat.

  • Geben Sie im Abschnitt Epidemiologische Informationen Feld Expositionsort ja an.

Die Schaltfläche earth_location_add Expositionsort hinzufügen wird aktiviert.

Nach Betätigen der Schaltfläche earth_location_add im Fall-Datenblatt oder im Register Fall der Multifunktionsleiste erscheint in der Liste der Expositionsorte eine neue Zeile.

Um Eintragungen zum Expositionsort und der Dauer eines zeitlich begrenzten Aufenthaltes vorzunehmen, doppelklicken Sie in das jeweilige Feld (wo, von, bis).

Die kleinste wählbare geografische Einheit ist für Deutschland die Land-/Stadtkreisebene, für das Ausland alle Gebiete der ersten Verwaltungsebene unterhalb der Länderebene. Bei komplexer Reiseanamnese können mehrere Expositionsorte benannt und hinsichtlich der Aufenthaltsdauer beschrieben werden.

25.7 Kontaktpersonenvorgang hinzufügen

Sie haben Kenntnis über eine oder mehrere Kontaktpersonen des/der betroffenen Patienten/-in. Unter Kontakt ist hier jeder enge/direkte Kontakt zu verstehen, bei dem es zur Übertragung der Infektion kommen kann.

Um die Kontakte zu erfassen, legen Sie einen Kontaktpersonenvorgang an

Info: In SurvNet@RKI kann eine Person mehrere Rollen einnehmen; sie kann sowohl Patient/-in wie auch Kontakt sein. Haben Sie eine Person bereits als Kontakt (mit Name, Adresse etc.) im Datenbestand aufgenommen und tritt sie später als Patient/-in in Erscheinung, muss die Adresse nicht erneut (als Patient/-in) angelegt werden.

TIPP: Um die Kontaktpersonen zu gruppieren, können Sie auch mehrere separate Kontaktpersonenvorgänge zum Fall anlegen (z.B. für Familien-Kontakte, Arbeitsplatzkontakte)

25.8 Meldung, Hospitalisierung, Expositionsort oder Kontaktpersonenvorgang entfernen

Einträge in Listen wie zu Meldungen, Hospitalisierungen etc. lassen sich über eine Schaltfläche am unteren Rand der jeweiligen Eingabemaske entfernen. Um die Schaltfläche (z.B. form_green_delete Meldung entfernen) zu aktivieren muss mindestens eine zu entfernende Zeile in der Liste markiert sein. Sind mehrere Einträge (z.B. Kontakte) vorhanden, können diese einzeln oder gemeinsam ausgewählt und gelöscht werden.