90 Schulung 3 – Personen & Einrichtungen
90.1 Lernziele
Am Ende dieser Schulung können Sie:
90.2 Zeitbedarf: 20-25 Minuten
90.3 Was Sie lernen
Personen- und Einrichtungsadressen sind zentral für Ihre Arbeit. Sie lernen, wie Sie Adressen verwalten, mit Fällen verknüpfen und effizient suchen.
Wissen Sie noch?
In der Fall-Datenmaske können Sie Patienten mit Adressen verknüpfen.
Heute lernen Sie, diese Adressen zu verwalten.
90.4 Schritt 1: Personenverwaltung öffnen
90.4.1 Zugriff
Startmenü →
Personenverwaltung
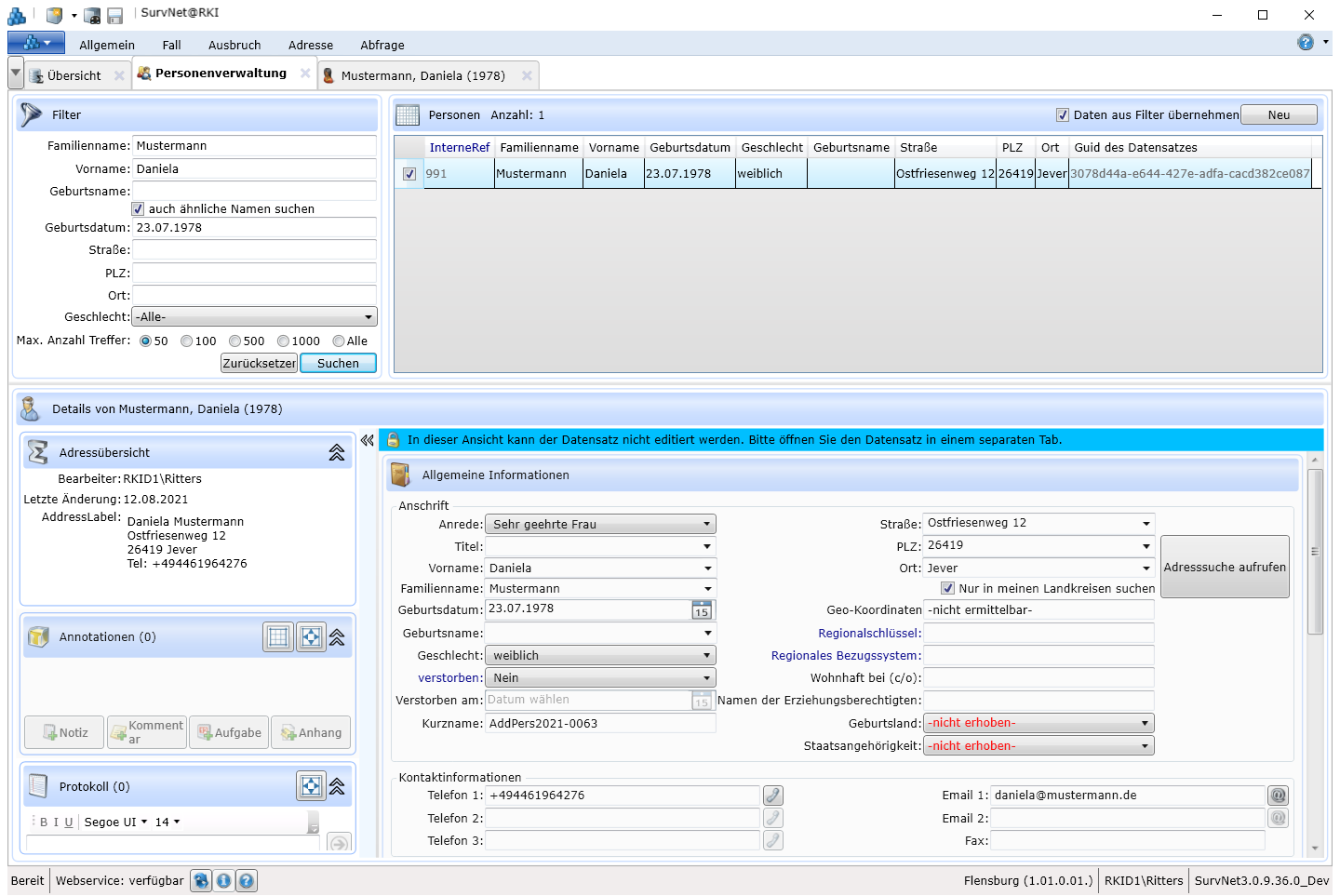
90.4.2 Die 3 Bereiche

| Bereich | Funktion |
|---|---|
Filter |
Suchkriterien eingeben |
Personen |
Trefferliste (max. 1.000) |
Details |
Schnellansicht des gewählten Datensatzes |
90.5 Schritt 2: Filter nutzen
90.5.1 Enthält-Suche
Die Suche findet Teiltreffer:
| Eingabe | Findet |
|---|---|
| “rich” im Feld Name | Richter, Erichsen, Friedrich |
| “1980” im Feld Geburtsdatum | Alle Geburten 1980 |
| “Meyer” + “ähnliche Namen” | Meier, Mayer, Meyer |
90.5.2 Suchoptionen
- Ähnliche Namen suchen: Findet Schreibvarianten
- Max. Anzahl: 50, 100, 500 oder 1.000 Treffer
- Filter löschen: Button “Filter zurücksetzen”
Problem: Mehr als 1.000 Treffer → nicht alle werden angezeigt
Lösung: Filter enger setzen (z.B. + Geburtsjahr oder + Ort)
Übung:
- Öffnen Sie die Personenverwaltung
- Geben Sie im Filter Name: “Mü” ein
- Klicken Sie “Suchen”
- Wie viele Treffer? _______
- Jetzt zusätzlich Ort: “Berlin”
- Wie viele Treffer jetzt? _______
90.6 Schritt 3: Personenliste verstehen
90.6.1 Angezeigte Spalten
Nach Klick auf “Suchen” sehen Sie:
- InterneRef
- Familienname, Vorname
- Geburtsdatum, Geschlecht
- Geburtsname
- Straße, PLZ, Ort
- GUID
90.6.2 Bedienung
Sortieren: Klick auf Spaltenüberschrift
Spalten anpassen: Rechtsklick auf Überschrift → Spalten aus-/einblenden
Details anzeigen: Klick auf Zeile → Details-Bereich wird gefüllt
Öffnen zum Bearbeiten: Doppelklick auf Zeile
Navigation: Pfeiltasten (↑/↓) bewegen in der Liste
90.7 Schritt 4: Neue Adressen anlegen
90.7.1 Zwei Adresstypen
Personenadressen
- Patienten - Kontaktpersonen
Einrichtungsadressen
- Meldende Ärzte - Labore - Krankenhäuser - Andere Einrichtungen
90.7.2 Anlegen - zwei Wege
Weg 1: Startmenü → “Neue Adresse” → Typ wählen
Weg 2: In Personenverwaltung → Button “Neu”
Tipp: Häkchen bei “Daten aus Filter übernehmen” → Vorausgefüllte Felder!
90.8 Schritt 5: Merkmale von Adressen
90.8.1 Kurzname
Personen: Name, Vorname (z.B. “Müller, H.”)
Einrichtungen: Automatisch generiert
AddOrgs2025-0042
↓ ↓ ↓
Typ Jahr Nr
Kann manuell angepasst werden.
90.8.2 Adresslabel
Kompakter Adressblock für Briefe:
- Adresse vollständig eingeben
- Button
“Adresslabel generieren” - Fertig formatierter Block erscheint
Verwendung: Kopieren für Anschreiben
90.8.3 Einrichtungsart (nur bei Einrichtungen)
Eine Einrichtung kann mehrere Arten haben:
Vorteil: Abfragen können nach Einrichtungsart filtern
90.8.4 Ansprechpartner (nur bei Einrichtungen)
Button “Ansprechpartner hinzufügen” → Felder für:
- Name, Vorname
- Telefon, E-Mail
- Position
Tipp: Bei Laboren hilfreich für Rückfragen!
90.9 Schritt 6: Schnellbearbeitung
90.9.1 Adressen duplizieren
Anwendungsfall: Familienangehörige an gleicher Adresse
Vorgehen:
- Person in Liste auswählen (Details werden angezeigt)
- Klick in Abschnitt “Allgemeine Informationen” der Details
- Register Adresse → Button “Duplizieren” wird aktiv
- Klick auf “Duplizieren”
- Neuer Datensatz mit gleicher Adresse öffnet sich
- Name/Vorname anpassen
- Neues Adresslabel generieren
- Speichern
Warnung: “Es existiert schon eine ähnliche Person” → Das ist normal!
90.10 Schritt 7: Adresssuche (Webservice)
90.10.1 Voraussetzung
Ihre Einrichtung muss am RKI-Webservice angemeldet sein (Kapitel 84).
90.10.2 Verwendung
- Im Adress-Datenblatt → Button “Adresssuche aufrufen”
- Suchfenster öffnet sich

- Suche nach PLZ oder Straßenname
- Optional: “Nur in meinem Landkreis suchen”
- Button “Suchen”
- Adresse aus Trefferliste wählen
- Felder werden automatisch ausgefüllt
Vorteil: Korrekte PLZ, Ort, Geo-Koordinaten aus offiziellem Verzeichnis
90.11 Praxis-Szenario: Patientenadresse anlegen und verknüpfen
Situation:
Sie haben einen Fall erfasst. Jetzt möchten Sie die Patientenadresse hinzufügen.
Aufgabe:
- Personenverwaltung öffnen
- Filter setzen: Name “Mustermann”, Vorname “Maria”
- Suchen → Person existiert noch nicht
- “Neu” klicken, Häkchen “Daten aus Filter übernehmen”
- Felder ergänzen:
- Geburtsdatum: 15.03.1985
- Straße: Hauptstr. 42
- PLZ/Ort: 10115 Berlin (oder Adresssuche nutzen)
- Adresslabel generieren
- Speichern
- Fall öffnen → Abschnitt “Informationen zum Patienten”
- Button “Person zuordnen”
- Mustermann, M. aus Liste wählen
Ergebnis:
90.12 Wissens-Check
Frage 1: Wie viele Treffer zeigt die Personenverwaltung maximal an?
Frage 2: Was bedeutet “Enthält-Suche” bei Name = “rich”?
Frage 3: Wie öffne ich eine Adresse zum Bearbeiten aus der Liste?
Frage 4: Was ist der Unterschied zwischen Personen- und Einrichtungsadressen?
Frage 5: Wozu dient “Duplizieren”?
Frage 1: C – 1.000 Treffer maximal
Frage 2: B – Findet “rich” in Richter, Erichsen, Friedrich
Frage 3: B – Doppelklick auf Zeile
Frage 4: B – Personen für Patienten/Kontakte, Einrichtungen für Ärzte/Labore
Frage 5: B – Familienangehörige mit gleicher Adresse schnell anlegen
Auswertung:
- 5/5: Ausgezeichnet!
- 3-4: Gut, Details nochmal ansehen
- 0-2: Wiederholung empfohlen (bes. Schritt 2 und 6)
90.13 Zusammenfassung
Personenverwaltung hat 3 Bereiche: Filter, Liste, Details
Enthält-Suche: “rich” findet Richter, Erichsen, Friedrich
Zwei Adresstypen: Personen (Patienten/Kontakte) und Einrichtungen (Ärzte/Labore)
Max. 1.000 Treffer → Bei großem Datenbestand Filter enger setzen
Duplizieren: Schnell neue Person mit gleicher Adresse anlegen
Adresssuche (Webservice): Offizielle Adressen mit korrekten PLZ/Geo-Daten
Verknüpfung: Adressen mit Fällen verbinden für vollständige Dokumentation
90.14 Weiter geht’s
Gut gemacht! Sie können jetzt Adressen verwalten und mit Fällen verknüpfen.
Als Nächstes:
Wie Fälle durch den gesamten Meldeprozess laufen.
90.15 Video-Walkthrough (Optional)
[00:00] Schulung drei – Personen und Einrichtungen verwalten.
[00:18] Personenverwaltung: Filter setzen (Name, Geburtsjahr, ähnliche Namen) → Suchen.
[00:45] Treffer markieren → Details laden. Oder “Neu” für direktes Anlegen aus Filter.
[01:10] Einrichtungen: Kurzname automatisch (Type-Jahr-Nr), Einrichtungsarten setzen.
[01:35] Ansprechpartner hinterlegen → Team findet später richtige Kontaktperson.
[02:00] Adresssuche (Webservice) → Offizielle Anschriften mit Geo-Informationen.
[02:20] Adresse mit Fall oder Kontakt verknüpfen → Daten überall verfügbar.
[02:40] Grundlagen für weitere Meldeschritte gelegt.
Filter
Personen
Details