59 Kontaktpersonen
59.1 Aufbau des Kontakt-Datenblattes
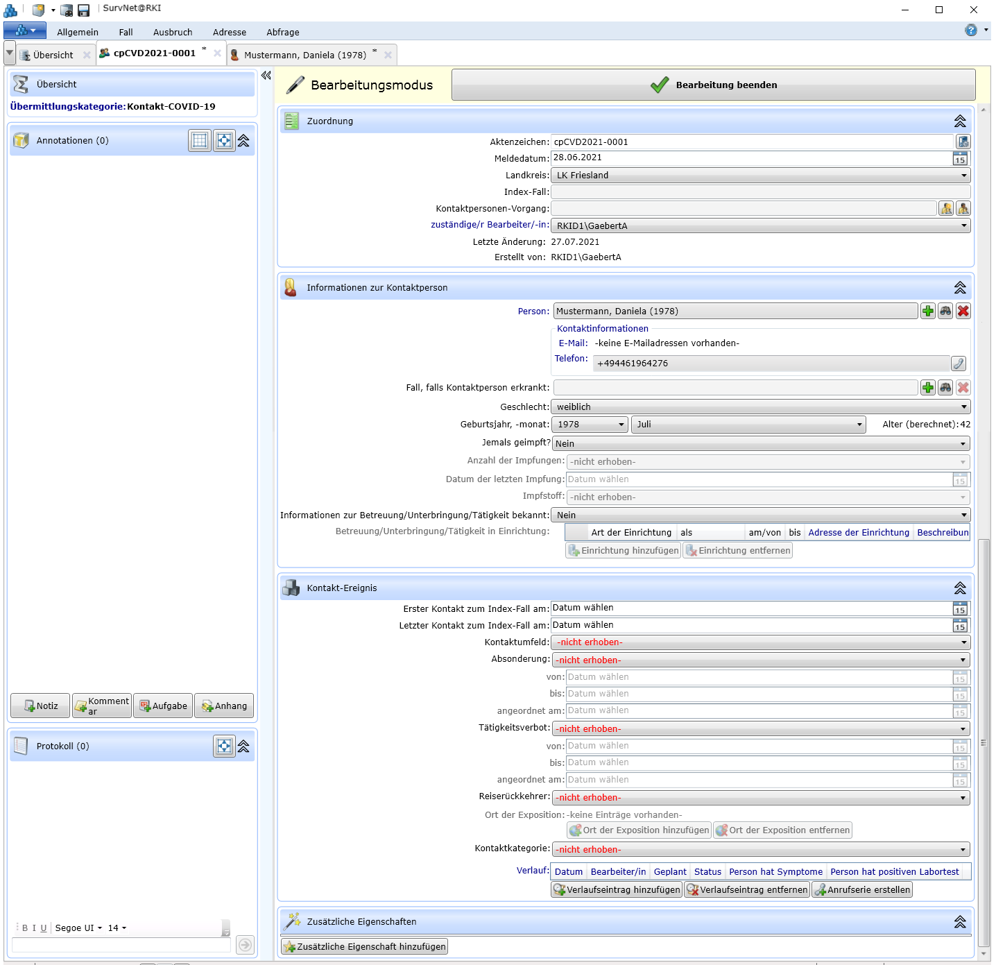
Das Kontakt-Datenblatt (siehe Abbildung Abbildung 59.1) gliedert sich in folgende Abschnitte (Fenster):
Übersicht
Annotationen
Protokoll
Zuordnung
Informationen zur Kontaktperson
Kontakt-Ereignis
Enthaltene Kontakte
Zusätzliche Eigenschaften (für den Kontakt)
Je nach Krankheit, zu der ein Kontakt erfolgte, sind verschiedene Informationen für die Kontaktpersonen-Nachverfolgung relevant. Daher wird zwischen den folgenden Kontakt-Kategorien unterschieden:
- Allgemeiner Kontakt
- COVID-19-Kontakt
- Masern-Kontakt
- Meningokokken-Kontakt
- Tuberkulose-Kontakt
Wurde der Kontaktpersonenvorgang mit Bezug zu einem COVID-19-, Masern-, Meningokokken-, oder Tuberkulose-Fall als Index-Fall angelegt, so wird einem zugefügten Kontakt die entsprechende Kategorie automatisch zugeordnet.
59.1.1 Aktenzeichen
Jeder neu angelegte Kontakt erfordert die Angabe eines Aktenzeichens, das entweder manuell vergeben oder vom System generiert werden kann. Das Standard-Format für automatisch generierte Aktenzeichen lautet:
\[Type\]\[Year\]-\[AutoIncrementPerYearAndType\]
z.B. cpMSV2020-0003
Durch den Zähler \[AutoIncrementPerYearAndType\] werden Kontakte jährlich fortlaufend nach Kontaktkategorie nummeriert. Das Aktenzeichen kann nachträglich weiter bearbeitet, oder durch ein neues,
automatisch generiertes Aktenzeichen ersetzt werden.
59.1.2 Meldedatum, Landkreis
Als Meldedatum wird standardmäßig das aktuelle Datum bei Anlegen des Kontaktes eingesetzt. Als Landkreis wird der in den SurvNet-Optionen -systemeinstellung an Position 1 voreingestellte Landkreis eingetragen. Beide Angaben können nachträglich überarbeitet werden.
59.1.3 Index-Fall
Der Bezug zu einem Index-Fall wird hier durch die Anzeige des Aktenzeichens kenntlich gemacht. Die Verknüpfung wird automatisch erzeugt, wenn im Kontaktpersonenvorgang ein Index-Fall eingetragen ist.
59.1.4 Informationen zur Kontaktperson
Hier werden die Informationen zur Kontaktperson angezeigt, sofern der Kontakt mit einer Personen-Adresse verknüpft ist.
Um dem Kontakt mit einer (Kontakt)Person zu personalisieren,
betätigen sie im Abschnitt die Schaltfläche
Verknüpfung zu neuem Datensatz und tragen Sie im Adress-Datenblatt die Personeninformationen ein.oder wählen Sie über
Verknüpfung zu vorhandenem Datensatz eine bereits in der Datenbank vorhandene Personenadresse aus.
Im Kontakt-Datenblatt werden im Abschnitt Informationen zur Kontaktperson die Kontaktdaten sowie die Angaben zu Geburtsjahr/-monat, Geschlecht aus dem Personen-Datenblatt übernommen. Im verknüpften Kontaktpersonenvorgang werden die Angaben zur Kontaktperson sichtbar.
Speichern Sie den Kontaktpersonenvorgang.
Mit dem Kontaktpersonenvorgang werden auch alle aufgenommenen Kontakte gespeichert.
Im Abschnitt Verknüpfungen des Personenadress-Datenblattes wird der Kontakt angezeigt. Aktualisieren Sie dazu ggf. die Ansicht über die gleichnamige Schaltfläche.
59.1.5 Kontakt-Ereignis
Im diesem Abschnitt des Kontakt-Datenblattes (Siehe Abb. Abbildung 59.1) können Zeitraum, Umfeld und Kategorie des Kontaktes spezifiziert werden. Falls die Absonderung und/oder ein Tätigkeitsverbot angeordnet wurden, kann der Zeitraum eingetragen werden. Für den Masern-Kontakt lassen sich zusätzlich noch Impfangaben zur Kontaktperson dokumentieren. Eine Verlaufsliste bietet die Möglichkeit, geplante und durchgeführte Kontaktaufnahmen, Tests und Symptome festzuhalten.

59.1.6 Übersicht über Kontaktpersonen und zugehörige Aufgaben
Um den Überblick über die Vielzahl von Kontaktpersonen und den zu ihnen geplanten Aktionen (Anrufe, Tests) zu behalten empfiehlt sich ein regelmäßiger Blick auf die eigens zu diesem Zweck angelegten Standardabfragen -standardabfragen. Insbesondere für die Bearbeitung von Tuberkulose- und COVID-19-Kontaktpersonen gibt es hier eine Reihe von Listenabfragen -standardabfragen.
59.1.7 Import von Kontaktpersonen
Um die Aufnahme von mehreren Personen in einen Kontaktpersonenvorgang zu beschleunigen, besteht die Möglichkeit, diese in eine Importvorlage (xlsx-Datei) einzupflegen und über die Importfunktion in einen Kontaktpersonenvorgang zu importieren. Näheres -personenverwaltung.8)
59.1.8 Anschreiben an Kontaktperson/en
Um alle Personen, die mit ihrem Kontakt Teil eines Kontaktpersonenvorgangs geworden sind, anzuschreiben, wurde bisher die Serienbrief-Funktionalität vom MS Word verwendet. Das Anschreiben wurde über eine Annotation (Dokument) am Kontaktpersonenvorgang und nicht in jeder Empfängeradresse dokumentiert.
Um den Versand eines Massenanschreibens zu erleichtern und den Inhalt des Anschreibens für jeden Empfänger direkt nachvollziehbar zu dokumentieren, besteht seit SurvNet v.0.9.29 die Möglichkeit, das ein Anschreiben für jede Kontaktperson erzeugen zu lassen (Abb. 3.9.6). In diesem Fall wird das Anschreiben als Annotation an den Kontakt-Datensatz angefügt und kann von dort aus, ohne Umweg über den Kontaktpersonenvorgang, geöffnet werden.

59.1.9 Eine Kontaktperson wird zum Fall
Stellt sich heraus, dass eine Kontaktperson tatsächlich erkrankt ist (zum Fall wurde), genügt ein
- Klick auf die Schaltfläche
neben dem Feld Fall, falls Kontaktperson erkrankt im Abschnitt Informationen zum Patienten/zur Patientin des Kontakt-Datenblattes.
Damit wird ein zur Übermittlungskategorie des Kontaktes passender Fall angelegt, in dem bereits die Angaben zur Fall-Person übernommen wurden. Handelt es sich bei der Übermittlungskategorie des Kontaktes um einen Allgemeinen Kontakt, erscheint zuvor die Frage nach der Übermittlungskategorie des Falles, der angelegt werden soll.
Wurde bereits ein Fall zur Person auf anderem Wege erzeugt (z.B. durch Bearbeitung einer eingegangenen Meldung) muss der Fall über die Schaltfläche nicht erneut hinzugefügt werden-