32 Fallverwaltung
32.1 Fallverwaltung
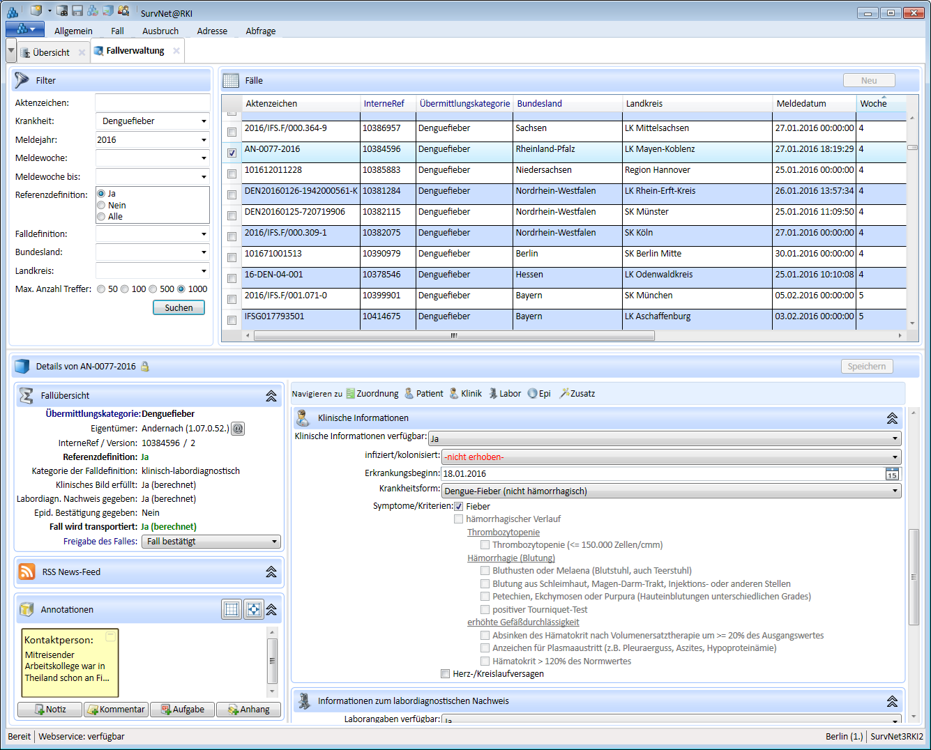
Die Fallverwaltung ermöglicht einen schnellen, gezielten Zugriff auf aktive (nicht verworfene) Fälle im lokalen Datenbestand. Sie bietet diverse Filtermöglichkeiten und stellt bis zu 1.000 der zuletzt angelegten/importierten Fälle, die den gewählten Suchkriterien entsprechen, in einer Liste dar. Aus der Fallverwaltung heraus können neue Fälle angelegt und einzelne Fälle zur Anzeige von Detailinformationen ausgewählt werden.
32.1.1 Aufbau der Fallverwaltung
Die Fallverwaltung gliedert sich in folgende Abschnitte:
Filter
Fälle
Details

32.1.2 Fallverwaltung öffnen
Die
Fallverwaltung wird über die gleichnamige Schaltfläche im
Startmenü geöffnet.
32.1.3 Filter
Hier können Einstellungen vorgenommen werden, anhand derer Fälle nach Aktenzeichen, Krankheit, Meldewoche und Wochenjahr, Referenzdefinition, Falldefinitions- Kategorie sowie Meldelandkreis bzw. Bundesland gefiltert werden sollen.
Standardmäßig sind hier die aktuelle Meldewoche mit zugehörigem Wochenjahr -strukturierte-auswahllisten sowie der Meldelandkreis bzw. das zur Einrichtung gehörige Bundesland eingetragen. Die Vor-auswahl lässt sich überschreiben oder ganz entfernen. Im Gegensatz zur Datensatzsuche -suche ist eine Volltext-Suche in der Fallverwaltung nicht möglich.
32.1.4 Fälle
Dieser Abschnitt der Fallverwaltung bietet, nach Betätigung der Schaltfläche Suchen, eine Liste aller aktiven Fälle, die den im Abschnitt Filter vorgenommenen Einstellungen entsprechen. Die Anzahl der angezeigten Treffer erscheint in der Überschrift des Abschnitts. Von der Vielzahl an Variablen wird in der Fallliste nur eine beschränkte Auswahl angezeigt:
Aktenzeichen
InterneRef
Übermittlungskategorie
Bundesland
Landkreis
Meldedatum
Woche
Wochenjahr
Referenzdefinition erfüllt
Kategorie der Falldefinition
Eigentümer
GUID des Datensatzes
Die Liste lässt sich, durch Klick auf eine Spaltenüberschrift, nach deren Inhalt auf/absteigend sortieren. Nach Rechtsklick auf die Überschriftenzeile kann die Auswahl der angezeigten Variablen bearbeitet werden. Ein Klick auf das vorangestellte Kästchen der Auswahlspalte oder in ein anderes Feld der Zeile markiert den Fall und wählt ihn zur Darstellung im Detailbereich aus. Unter Verwendung der Pfeiltasten kann man in der Fallliste nach oben/nach unten wandern.
32.1.5 Details
Der Abschnitt Details enthält ein leeres Fall-Datenblatt, das, nach Markierung eines Datensatzes in der Fallliste, mit den Details des ausgewählten Datensatzes bestückt wird. Wird ein anderer Fall zur Detail-Anzeige markiert, so ändert sich der eingestellte Abschnitt des Fall-Datenblattes nicht, oder nur wenig. Somit ermöglicht die Detailansicht der Fallverwaltung eine schnelle und gezielte Durchsicht und einen raschen Vergleich ausgewählter Fälle. Soll dennoch ein Fall aus der Liste als eigenständiges Datenblatt geöffnet werden genügt ein Doppelklick auf den Datensatz in der Fallliste.
TIPP: Um den Ansichtsbereich der Fallverwaltung zu vergrößern, kann die Multifunktionsleiste minimiert werden (Kapitel 10.4). Der Detailbereich lässt sich nach Klick auf die obere Begrenzung (es erscheint ↕) und Halten der linken Maustaste (oder Verwendung der Pfeiltaste ↑) vergrößern.